Converse agora com nosso suporte
Chat com o suporte

Toad Data Studio 1.1 - Release Notes

Toad Data Studio 1.1

Toad Data Studio 1.1

Release Notes

Friday, July 19, 2024

Contents

About Toad Data Studio

Toad® Data Studio is a heterogeneous database IDE intended to assist Data Engineers and other technical users to easily manage, query and develop against any database in your environment.

With Toad Data Studio, you can:

  • Connect to almost any database or ODBC data source (see the Release Notes for a list of tested ODBC connections)
  • Write SQL queries and join data across all platforms
  • Automate and schedule frequent and repetitive tasks
  • Streamline data collection
  • Compare and synchronize databases
  • Export data in a variety of file formats
  • Version control SQL databases and objects

Toad Data Studio provides a full-featured Database Explorer, Query Builder, and Editor for the following databases:

  • Oracle®
  • SQL Server® and SQL Azure
  • IBM® DB2® (LUW and z/OS)
  • SAP® ASE, IQ, SQL Anywhere, and HANA
  • Teradata®
  • MySQL
  • Snowflake®

Toad Data Studio also provides querying and reporting functionality via the following provider types:

  • ODBC
  • Business Intelligence and NoSQL data sources
  • Microsoft® Excel®
  • Microsoft Access®

ODBC Connections

The purpose of the ODBC provider is to offer basic connection and querying capabilities to any database that supports an ODBC 3.0 or later driver. For a list of databases tested with the ODBC provider, see the System Requirements in the Release Notes. This form of connectivity allows connections to databases such as Netezza, IBM iSeries, Ingres, and Vertica™. Because this form of connectivity is generic, it is not full-featured and may not be as robust as the fully-exploited providers for the other databases.

Business Intelligence and NoSQL Data Sources

Toad Data Studio provides users with the ability to connect to non-traditional data sources, such as Business Intelligence and NoSQL sources. You can connect to these data sources and explore data and objects, query data, report results, and automate tasks.

The following data sources are supported:

Business Intelligence

SAP Business Objects™ | Google Analytics™ | OData | Oracle BI Enterprise | Salesforce® | SharePoint® | SQL Server Analysis Services

NoSQL

Azure Table Service | Cassandra™ | Cloudera Impala | DynamoDB | HBASE™ | Hive™ | MongoDB

 

 

Features

Toad Data Studio 1.1 offers a combination of well-known Toad functionalities and new capabilities which make it unique in the Toad portfolio.

 

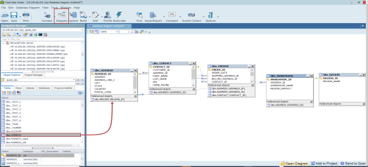
Database Diagram

The Diagram tool offers a visual representation of database relationships as well as the capability of creating new ones. Its drag and drop functionality enables users to simply drag objects to the Diagram pane in order to display all dependencies of the selected object. Users have the option to select a specific level of depth for the visual representation along with different options for arranging objects presented in the Diagram.

 


Visual Query builder

 

Query Builder

Toad’s visual query builder allows users to understand and combine data and form a more complete result set without writing or editing SQL statements. It offers a graphical interface that allows users to quickly interact with their data and analyze it.

The Query Builder also provides the ability to create calculated columns, Unions, functions, to group and sort data as well as to export result sets simply by using the graphical interface.

 

Cross-Connection Query Builder

The Cross-Connection Query Builder can be used to create a query that combines data from multiple, disparate data sources. It allows for heterogeneous queries to be designed by using simple drag and drop workflows. Toad utilizes an enhanced query engine to implement advanced execution processes that are specially designed to improve the performance of cross-connection queries.

 

SQL Query Editor

 

SQL Editor

The SQL Editor combines a powerful SQL and procedure editor into a single interface. It enables users to create and execute SQL scripts, save the output, and examine the explain plan. It offers customization options and shortcuts to make the editor look and behave according to user preferences.

Commands which are available in the toolbar and context menu allow it to be used in conjunction with other features in the tool to export and profile the output, as well as to visualize and automate queries.

 

Cross-Connection SQL Editor

Users are able to write and execute cross-connection queries between different data sources by opening the Cross-Connection SQL Editor and by using fully-qualified names which include the database connection string displayed in the Toad’s Navigation Manager window for each connection.

 

Result Options

The Results tab is brought up upon the execution of queries and is divided into five distinct tabs which offer an array of functionalities that can be used to view, edit and analyze both queries and the data they return.

The Result Sets tab displays a data grid for SQL statements or scripts executed via SQL Editor or Query Builder. It offers search and filtering functionality and also allows you to modify the data by enabling Editing mode and entering the changes directly in the grid.

The Message tab shows the details of the execution status for the query or script along with the timestamp, SQL text or error message.

There is also the Explain plan tab that can be used to display the execution plan, while Pivot & Chart and Profiling tabs utilize the capabilities of Toad Pivot Grid and the data profiling feature.

 

XML/JSON Editor

Toad Data Studio offers the ability to manipulate XML and JSON data and to view it in its native format via a specialized Editor which can be brought up from the Data Grid of a result set or the Object Explorer.

This feature enables users to efficiently manage XML and JSON data, allowing them to edit, insert, remove, filter, export, and import XML and JSON data effortlessly.

 

Pivot Grid

Toad’s Pivot Grid, much like Pivot Tables in Excel, allows for a data set to be easily summarized and manipulated in order to compare and contrast data values, and quickly derive useful analytics for a variety of business scenarios.

The Pivot Grid panel is a robust data analytics tool with extensive filtering, value, field and exporting settings. Bar charts, graphs and graphics provide visual representation of the analysis and the ability to refresh the pivot grid allows for the latest output to be returned, reflecting the current data from the source database.

 

Profiling Data

Data Profiling allows users to inspect data to assess its content and data quality. It can be used to find duplicates and nulls, to identify anomalies and patterns, and to view statistics about the data. Graphs and charts help in visualizing data quality. Data Profiling can assist in identifying data quality issues prior to ETL processing by allowing the user to drill down to more-detailed information and generate Data Profiling reports.

 


Data and Schema Comparison

 

Heterogeneous Data Compare

Toad Data Studio allows you to perform data comparison and synchronization of databases hosted on the same or different data sources, facilitating the capability to update and synchronize data between test and production environments. It enables a number of scripts to be executed against different servers at the same time and offers intuitive mapping options along with object and script filters for fine-tunning the comparison and synchronization.

 

Homogeneous Schema Compare

This feature enables homogeneous comparison and synchronization of the source schema with single or multiple target schemas using live connections or pre-saved snapshots.

Customizable comparison options which are available provide flexibility in the comparison process.

A results dashboard offers users the ability to manage results: filter, group, and view differences between object scripts, and to exclude objects from synchronization.

The synchronization wizard offers customized scripts, output, and time of execution to manage and finalize synchronization. This feature is currently supported for Oracle, SQL Server, SAP ASE, SQP IQ, SAP SQL Anywhere, and PostgreSQL.

 


Import and Export Data

 

Import Data

The Import Wizard can be used to import data from a single or multiple files of the same type in a folder, from multiple files in different folders, from a SQL query, or from a SharePoint list. The data can be imported into a new or existing table, and there is also an option to create a new snapshot when importing data to Local Storage, which is Toad’s very own internal database that allows you to store data locally.

 

Export Data

The Export wizard provides a single interface to select file formats when exporting tables and views, as well as their dependent objects or databases. This wizard is useful if you need to export the data you are working on to a database neutral format such as SQL statements, an Excel file, or a CSV file.

 

Automation Script Designer

The Automation Script Designer enables users to create an automation workflow by combining tasks from multiple features available in the tool and to schedule them as tasks in the job management window, which uses the local Windows scheduler. A basic automation script consists of settings, a database\file\system activity and generally an email notification, used to confirm success and distribute reports.

Each script is built using the toolbox activities and script settings. The script activity contains values for error processing, logging level and changing connections from test to production. These activities can also be saved as templates and reused in other automation scripts.

 

Source Control

Database developers can now manage version control, covering various object types such as procedures, functions, tables, and views. This feature offers compatibility with diverse data sources which include Oracle, SQL Server, SAP ASE, SAP IQ, and SAP SQL Anywhere as well as compatibility with various Git hosting providers and services such as GitHub, GitLab and Bitbucket.

It provides flexible connection options, allowing users to create HTTPS, SSH or local file connections and offers robust local repository support, ensuring an efficient and collaborative development experience.

The Action center tab is the central point of the feature where all the current differences between the Database and repository are presented. It can be used to commit changes, view differences, filter objects, and change the current active branch.

Other capabilities include creating or removing project folders on the repository (during the linking process), creating a new branch, and viewing object or project history.

 


Idea Pond

Got a great idea for a new Toad Data Studio feature or enhancement? Share it with the Development Team and the Community by posting it on Idea Pond.

Visit Toad Data Studio - Idea Pond where you can submit your ideas. You can also read and vote on the enhancement ideas submitted by other Toad users.

Learn More

Remember, you can find blogs, videos, and forums at the Toad Data Studio Community.

 

New Features

In Toad Data Studio 1.1 the following new features were implemented:

 

Homogeneous Schema Compare for Postgres

This feature enables homogeneous comparison and synchronization of the source schema with single or multiple target schemas.

A new and improved user interface has been introduced with robust filter capabilities and enhanced results summary, designed to provide more intuitive and efficient experience.

Customizable comparison options which are available provide flexibility in the comparison process.

A results dashboard offers users the ability to manage results: filter, group, and view differences between object scripts, and to exclude objects from synchronization.

Supported PostgreSQL versions are 15 and higher.

 

Transpose Option in Pivot Grid

With the Transpose option, pivot data can be rearranged and prepared for export with just a single click. Seamlessly switching rows and columns within the same pivot grid, users can make data analysis process more efficient:

 

Advanced Sorting Options in Pivot Grid

With the enhanced sorting capabilities in the Pivot grid, data analysts can now precisely organize their data before exporting. The new sorter allows sorting data based on fields present in the Data area, expanding analysis possibilities.

There are two ways to sort data in the Pivot grid:

  • Simply right-click on the Column or Row area and select "Sort by..." to choose between ascending and descending sorting methods for quick and straightforward data arrangement
  • Using the "More sort options..." from the Row or Column area context menu where you can additionally use columns from the Data area for sorting

This enhanced sorting empowers you with complete control over your data layout, enhancing your analyses and reports.

 

Adaptable Total and Grand Total Calculation Mode

Toad Data Studio 1.1 introduces a new calculation approach for Total and Grand Total in the Pivot Grid. This additional option allows users to prioritize the summation of calculated fields over the traditional calculation of sums. To ensure a smooth transition, the default calculation for Total and Grand Total columns/rows remains unchanged, preserving backward compatibility:

When exporting the Pivot Grid, chosen settings for Total and Grand Total columns will be reflected, with the exception of ''Excel Pivot'' due to an existing issue in Excel.

 

Enhanced Email Server Security with Modern Authentication Support

Toad Data Studio introducing modern authentication support, enhancing the security of connections to email servers. This update provides users with the flexibility to select between Basic and OAuth authentication methods. The default authenticator remains as Basic, preserving familiarity for users. Opting for OAuth authentication grants access to additional options such as Tenant ID, Client ID, and Client Secret, ensuring a heightened level of security and customization in their email server connections:

 

Change connection improvements

In Toad Data Studio, connection changes have been enhanced, resolving issues with additional temporary tabs, and minimizing delays during connection adjustments. The improved functionality ensures a smoother process by deferring the checking of objects in the changed connection until after running a query, resulting in more efficient workflows.

 

Enhanced Teradata Query Builder performance

In the Query Builder, users can now choose between ANSI and Teradata native syntax to build queries. This flexibility allows users to select the syntax that aligns with their preferences, and cost savings by reducing query execution times (using the native Teradata syntax).

Both syntaxes seamlessly integrate into the Visualization process, ensuring that downstream steps like pivot, transform, cleanse, and publish work effortlessly with either ANSI or native Teradata SQL syntaxes:

 

If a Teradata connection is used in the Cross-Connection Query Builder, this feature is not supported.

 

Visual rename of the Union/Union All operators in the Query Builder tab

In this release of Toad Data Studio, Union and Union All operators now can be renamed directly in the Query Builder tab, by using the Rename option from the right-click context menu. This enhancement aims to improve query clarity, particularly in large and complex queries, providing users with a more organized and user-friendly query-building experience:

 

Added Proxy option for Snowflake connection

Toad Data Studio users can now utilize the Proxy option when connecting to Snowflake. The enhanced Advanced tab in the Connection window allows users to seamlessly configure and manage proxy details. Whether choosing HTTPS or a standard proxy, users have the flexibility to customize their Snowflake connections, ensuring a secure and seamless experience:

For optimal feature performance, it is advised to upgrade to Snowflake ODBC version 25.2.12or later.

 

Added support for the SAP HANA Cloud native connection

Toad Data Studio now supports SAP HANA Cloud native connections. This enhancement expands users connectivity options, providing a seamless and efficient experience when working with SAP HANA Cloud databases.

 

Enhanced Export Options for PDF and CSV Files

Toad Data Studio 1.1 introduces enhanced export options for PDF and CSV files based on valuable user feedback. This improvement brings a new level of flexibility and a seamless experience when exporting data.

In Toad Data Studio's Pivot Export, when opting for PDF, users will now encounter an enriched "Export As" window. This window provides a manually editable "File Name and Path" field and an Eclipse button for convenient file location selection. File names can be customized with different suffixes.

CSV Export now brings additional options to ensure a consistent and intuitive export from the Pivot grid:

 

Enhanced flexibility and new mapping features for Source Control

Toad Data Studio 1.1 brings enhanced flexibility and new mapping features for Source Control. Users can now map each linked database repository separately, rather than storing all local repository data in one location and moving them all at once.

Changes have been made in the following sections:

  • Source Control Wizard
  • Action Center

Source Control Wizard:

The option to choose the location for the local repository has been added to the Source Control Wizard:

 

Source Control Wizard displays the default Working Repository path, which can be modified in the General Options menu.

Action Center:

The Action Center toolbar now includes an option to change the location of the local repository:

 

When clicked, it displays a form with information about the currently open project in the Action Center and the location of the local repository:

 

Clicking the folder icon allows users to browse for a new location for the local repository or paste a path directly into the path field.

 

Idea Pond

Got a great idea for a new Toad Data Studio feature or enhancement? Share it with the Development Team and the Community by posting it on Idea Pond.

Visit Toad Data Studio - Idea Pond where you can submit your ideas. You can also read and vote on the enhancement ideas submitted by other Toad users.

Learn More

Remember, you can find blogs, videos, and forums at the Toad Data Studio Community.

System Requirements

Client Requirements

Before installing Toad, ensure that your client system meets the following minimum hardware and software requirements:

Requirement Details

Platform

2 GHz processor (recommended minimum)

Memory

8 GB of RAM minimum, 16 GB recommended

Additional RAM Requirements: Using Local Storage, Cross-Connection Query, Business Intelligence connections, or NoSQL connections can require an additional 500 MB of RAM. These features start processes (mysqld.exe, hubproxy.exe) which persist for the Toad session.

Note: The memory required may vary based on the following:

  • Applications that are running on your system when using Toad
  • Size and complexity of the database
  • Amount of database activity
  • Number of concurrent users accessing the database

Hard Disk Space

800 MB to install Toad

450 MB to run Toad

Additional Recommendations: For retrieving large queries, allow 10 GB free disk space (or more, depending on the size of the data being retrieved). After retrieving 2500 rows, Toad saves data in a TMP (.tmp) file in the user's Temp directory. These TMP files are deleted when Toad closes.

Operating System

Windows Server® 2012

Windows Server® 2012 R2

Windows Server® 2016

Windows Server® 2019

Windows Server® 2022

Windows® 8.1

Windows® 10

Windows® 11

.NET Framework

Microsoft® .NET Framework 4.7.2

Teradata® .NET Data Provider

You must install the Teradata .NET Data Provider (13.10 or later) to use a Teradata native connection in Toad.

Note: To use a Teradata connection in a cross-connection query, you must also install a Teradata (13.10 or later) ODBC driver.

Additional Software

Visual C++ Redistributable for Visual Studio 2019. This software is required. It is included in installation using the .exe installer. If using the .msi installer, ensure that this software is installed prior to installation. See Visual C++ Redistributable for VS 2019.

For 64-bit Toad Data Studio, both 32-bit and 64-bit Visual C++ packages are required.

Database Client

DB2® Client

Toad no longer installs a DB2 Client along with the Toad application. When connecting to a DB2 database, ensure that you have a DB2 Client or IBM Data Server Driver installed. Toad supports DB2 Client versions 9.7.6 through 11.1.

Oracle® Client

Toad can connect to Oracle using Direct Connect (no Oracle Client required) or using an Oracle Client or Oracle Instant Client. However, if you want to use LDAP, you must install an Oracle Client. Toad supports 9i or later Oracle Clients and Oracle Instant Clients.

Notes:

  • You cannot use Oracle Direct Connection in a cross-connection query.
  • To use an Oracle connection in a cross-connection query, you must install an Oracle Client (full install) or you must install the Oracle Instant Client plus the Oracle ODBC driver.
ODBC Driver

In order to create a native Snowflake connection, you must install the ODBC Driver 2.24.2 (or later) provided by Snowflake. Upon installing and configuring the driver, Toad Data Studio will be set for this type of connection.

Note: New versions of the Snowflake ODBC Driver are backward-compatible, but there is no guarantee that earlier versions are forward-compatible. Active monitoring and maintaining of installed versions is advised.

For more information regarding the process of creating Snowflake connections, please refer to the Installation Guide and User Guide.

 

To create a connection to an Amazon Redshift database you must install the Amazon Redshift ODBC driver 1.3.1.1000 (or later version) on client computers accessing an Amazon Redshift data warehouse. For each computer where you install the driver, there are the following minimum requirements that you can find on the Amazon Redshift Web site.

For more information regarding the process of creating Amazon Redshift connections, please refer to the Installation Guide and User Guide.

Additional Requirements

Web Browser

Microsoft® Internet Explorer® 11 or later

Screen

Recommended maximum DPI settings for Toad are 125%. It is possible to use Toad up to 200% but some dialog windows will not be completely usable anymore.

Maximum tested resolution for Toad is 3800 x 2160 px.

Server Requirements

Before installing Toad, ensure that your server meets the following minimum hardware and software requirements:

Requirement Details

Native Database Server

Toad supports the following databases:

Oracle 10g R2, 11g, 11g R2, 12c, 12c R2, 18c,19c, 21c

Toad has been tested on Oracle Exadata 2.0 running Oracle database 11g R2.

SQL Server 2012 and SQL Server 2012 Express

SQL Server 2014 Enterprise and SQL Server 2014 Express

SQL Server 2016

SQL Server 2017

SQL Server 2019

Notes: 

  • SQL Server Compact Edition is not supported.
  • Storage Management is not available on SQL Server Express.

IBM DB2 for LUW 9.7, 10.1, 10.5, 10.5.0.5, 11.1, 11.5

IBM DB2 for z/OS 11, 12

Note: Toad may support IBM DB2 Express and SWE in addition to listed above servers but note that no testing was performed on it.

Note: Windows 8, 10 and Windows Server 2012 require the following Fix Pack in order to ensure registration of DLLs in Global Assembly Cache:

IBM DB2 LUW 10.5 Fix Pack 4
IBM DB2 LUW 10.1 Fix Pack 4
IBM DB2 LUW 9.7 Fix Pack 10

MySQL 5.0, 5.1, 5.5, 5.6, 5.7

MariaDB 5.5.5, 10.2.8, 10.3.2 (using MySQL provider)

SAP ASE 15.5, 15.7, 16 SP03

SAP IQ 15, 16

SAP SQL Anywhere 16

SAP HANA SPS 08, SPS 09, SPS 10, SPS 11, SPS 12, SAP HANA 2.0, SAP HANA 2.0 SPS 02, and SAP HANA Cloud Databases

Teradata 12.0, 13.0, 13.10, 14, 15, 16

Access® 2007, 2010, 2013, 2016

Note: To use Access 2016 64-bit to connect to an Access database in Toad, the Microsoft Access Database Engine is required and might not be included in the Access installation. The engine must match the architecture (bitness) of Toad.

Excel® 2003, 2007, 2010, 2013, 2016

Note: To use Excel 2016 64-bit to connect to an Excel or .csv file in Toad, the Microsoft Access Database Engine is required and might not be included in the Excel installation. The engine must match the architecture (bitness) of Toad.

ODBC Database Server

Toad Data Studio allows you to create a connection to a database that supports an ODBC 3.0 or later driver. ODBC connectivity provides basic querying capability, but may not be as full-featured as a native connection in Toad. Toad has been tested on the following databases, using an ODBC connection:

  • DB2 for i5/OS V5R4 and IBM i 6.1, 7.3
  • EDB Postgres Advanced Server 10
  • Greenplum® Database
  • Informix Dynamic 10.00, 11.0 (limited testing)
  • Ingres Community Edition 2006 R2 on Windows 32-bit (limited testing)
  • Netezza Data Warehouse Appliance 4.6.6, 6.0, 7.0, 7.2.1
  • PostgreSQL® 9.5, 9.6.3, 10, 11, 12, 13, 14, 15, 16
  • Vertica 4.1, 5.0, 5.1 (with 4.0, 4.1 ODBC driver), 6.0 (with 6.0 ODBC driver), 6.1, 7.0, 8.1, 9.0

Cloud Database Service

Oracle databases running on Amazon EC2

SQL Azure and Azure SQL Data Warehouse

Note:  To be able to utilize a majority of Toad functionality, please grant VIEW DEFINITION on the SQL Azure databases you want to work with.

SQL Server databases running on Amazon EC2

Toad can manage Amazon RDS and any other cloud or service offering compatible with MySQL.

Business Intelligence Connections

Toad has been tested with, and supports, the following Business Intelligence platforms:

SAP Business Objects XI 3.1, 4.1

Oracle Business Intelligence Enterprise Edition 12.2

Salesforce.com®

Microsoft SQL Server Analysis Services 2016

Google Analytics™

OData version 4

SharePoint® Server 2013

NoSQL Connections

Toad has been tested with, and supports, the following NoSQL platforms:

Azure Table Services

Apache Cassandra™ 3.11.0

Amazon DynamoDB

Apache HBASE™ 1.2.6

Apache Hive™ 2.1.0

Cloudera Impala 2.9.0, 3.2.0 with CDH 6.3.2. Toad Data Studio has been certified by Cloudera.

MongoDB™ 3.4.6, 3.4.9, 4.0

VM and Cloud Platform Environments In general, the databases and data sources listed in this table are also supported when installed on a virtual machine (VM) or cloud platform. See the database or data source documentation for more specific information.
Additional Testing

Data Set Size

The following Toad Data Studio functionality has been tested with data sets of up to 5 million rows: SQL Editor, Data Compare, Import Wizard, Export Wizard.

For the following Toad Data Studio modules, working with very large data sets can impact performance. For best results in these areas, work with data sets of less than 1 million rows: Pivot Grid, manually sorting a result grid, performing more than one Data Compare at a time (such as running multiple Data Compare Automation scripts simultaneously).

Notes:

  • Performance can vary based on available disk space and memory, CPU speed, and the bitness of Toad, as well as the type and number of columns.
  • Import and export functionality was tested with .csv files.
Security
  • The TLS protocol v1.2 or above is required when establishing secure connections to MySQL data sources

Virtualization Support

Requirement Details
Application Virtualization

When deploying Toad in a virtualization environment, for best results ensure the system accurately reflects the applicable client hardware and software requirements listed in this document.

Toad has been developed using Microsoft guidelines (see Remote Desktop Services programming guidelines) and can be deployed and operated in virtualization environments such as Citrix XenApp, Microsoft App-V, and VirtualBox.

Server Virtualization

Toad has been tested with the following:

  • Oracle VM 3.1 running on Red Hat Enterprise Linux 64-bit with Oracle 11gR2
  • Oracle VM 2.2 running on Windows 2008 32-bit with Oracle 11gR2

User Requirements

User Requirements to Install Toad

Only Windows Administrators and Power Users can install Toad.

Note: The following exceptions exist for Power Users:

  • (DB2 only) A Power User can install Toad as long as this user belongs to the DB2ADMNS or DBUSERS group.

If an Administrator installs Toad, the Administrator can share the Toad shortcut icon on the desktop and menu items with any user—a Power User, Restricted User—on the computer.

If a Power User installs Toad, a Restricted User cannot do the following:

  • Associate file extensions.
  • View the Toad shortcut icon on the desktop or the Toad menu options in the Windows Start menu. As a workaround, Restricted Users can create a shortcut to Toad from the install directory and place the shortcut on their desktop.

User Requirements and Restrictions for Running Toad

The following describes the requirements and restrictions for users who launch and run Toad:

  • (DB2 only) A Windows Power User or Restricted User must belong to the DB2ADMNS or DB2USERS group. To add the user to one of these groups, select Start | Control Panel | Administrative Tools | Computer Management | System Tools | Local Users and Groups | Groups | DB2ADMNS or DB2USERS.
  • (DB2 only) A Windows Power User or Restricted User does not have the authority to add or remove DB2 catalog entries using the Toad Client Configuration wizard. However, these users can use the Import Profile function in the Toad Client Configuration wizard to import catalog entries to Toad.
  • (DB2 only) To take full advantage of Toad for DB2 LUW functionality, the user ID specified in the Toad connection profile for each DB2 for LUW database connection requires the authorizations listed in the following link:

    DB2 LUW connectivity user requirements and restrictions

  • (DB2 only) As a minimum requirement to manage a DB2 for z/OS subsystem in Toad, the user ID defined in the Toad connection profile for the subsystem must either have SYSADM privileges or SELECT privileges on the DB2 catalog tables. For a complete list of authorizations (and corresponding GRANT statements) a user requires to take full advantage of Toad for DB2 z/OS functionality, refer to the following link:

    DB2 z/OS connectivity user requirements and restrictions

  • To create or modify the QuestSoftware.ToadSecurity table to enable Toad Security, the user who maintains this table must have privileges to create, insert, update, and delete it. All other users need only the ability to read the QuestSoftware.ToadSecurity table to use Toad Security features.

 

Ferramentas de autoatendimento
Base de conhecimento
Notificações e alertas
Suporte a produtos
Downloads de software
Documentação técnica
Fóruns de usuário
Tutorial em vídeo
Feed RSS
Fale conosco
Obtenha assistência de licenciamento
Suporte técnico
Visualizar tudo
Documentos relacionados

The document was helpful.

Selecione a classificação

I easily found the information I needed.

Selecione a classificação