Chatee ahora con Soporte
Chat con el soporte

erwin Evolve 2024.0.0 - User Guide

erwin Evolve 2024.0.0 User Help Guide
erwin Evolve User Help Guide Legal Notices Getting Started Creating Sites and Pages Data Layout Options Filtering Data Property Groups Data Visualizations Displaying Diagrams Using Web Modeler Automatic Diagrams (Diagram Designer) Navigating your Site Enhanced erwin Evolve Plugins Workflow Explained Social Interaction Features Questionnaires Reference Configuration and Administration Customizing Your Site Troubleshooting Upgrading

Enable Web Modeler

Enable Web Modeler

This page explains how to enable web modeler step by step

Steps to Configure Evolve Web Platform:

1.Logon to Evolve Designer.

2.Go to the Features tab

oEnable Diagramming – Choose Web Modeler from the drop-down list.

oCheck the Enable Swimlane Diagramming.

3.Click on Save.

4.Then click on the Configure IIS button to configure Evolve Web Platform.

Steps to Setup Global Search:

In Evolve Designer:

1.Select the model you wish to work with, e.g. Sample Model and then click on Site.

2.If your meta-model is out of date you may need to update it. If so, click on Update Meta Model & Themes.

3.Click on Show/Hide Object Types to show the hidden object types. You will need this in the later steps when you enable a user as a Diagrammer.

4.Under the Layouts tab, expand the nodes of Site, Deployments. Select the deployment node of your device.

5.Scroll down to the bottom and check the Enable Global Search. Global search is required to enable the Web Modeler to find pre-existing objects in your model. This is needed where you wish to add them to your diagrams.

6.A popup appears which says populate the Object Revision History with data for current records. Click OK.

7.Then click on Dynamic Site to republish the site.

Steps to Configure the CW User as a Diagrammer:

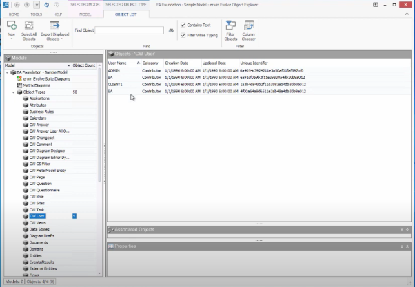
1.Go to erwin Evolve Suite, then click on Object Explorer.

2.Expand your Model, e.g. EA Foundation – Sample Model.

3.Scroll down and click on CW User. 

By default, all the user Categories will be shown as a Contributor.

4.Double click on the user you wish to change to be a Diagrammer. e.g. ADMIN.

The CW User Properties window appears and under the tab General choose Diagrammer from the drop-down list of Category and then click OK.

Now, when that user logs in, as they are now a Diagrammer, they will see the web modeler.

Configuring Drafts and Publishing Diagrams

Configuring Drafts and Publishing Diagrams

This page explains how to configure Drafts and Publish diagrams in Web Modeler.

Add the Publish and Drafts tabs to your Object Page:

Icon

Description automatically generated

These instructions detail how to add the built-in tabs to control draft diagrams, to an Object Page.

Unlike other elements in Evolve, these tabs are limited to Object Pages, and all diagrams must be associated to an Object.
e.g. Process Object is associated to a Process Diagram. The diagram is describing graphically the Process Object.

To add the tabs to an Object Page:

1.Logon to the site

2.Expand Site and Object Pages

3.Right-click on Object Pages, hover on Add eModeler Page for Object Type.

4.Select the object type you wish to create diagrams against, e.g. Application.

5.Scroll down to see <object-type>_cw_emodeler, e.g. application_cw_emodeler and click on it.

6.Change

oPage Display Name to Web Modeler

oObject Page Order to 2

7.Further, expand <object-type>_cw_emodeler, e.g. application_cw_emodeler, to display the Layout eModeler Page and Tabs with sub-tabs.

8.Click Vector (HTML5)

Graphical user interface, text, application

Description automatically generated

Configuring Diagram Popouts for Draft Diagrams:

In order to edit more object properties than the basic ones, you will need to configure a Diagram Popout.

See here, for Diagram Popout configuration. Then, to enable this Popout for Web Modeler: 

1.Go to Diagram Popouts, choose Object type as the object type that represents this diagram, e.g. Application, click on Category, if your Popout is defined correctly, it should fill out the fields automatically as they are predefined by the Popout.

Check eModeler Editor.

Graphical user interface, text, application, Word

Description automatically generated

Icon

Description automatically generated

Note: Once the eModeler Editor is checked, it ensures that all these Popout properties are editable inside the Web Modeler application.

2.Scroll down to CM Templates.

Check the templates you wish to associate with this Web Modeler page, e.g. – Application – Services, Application – Technology Context and Application – Architecture

Graphical user interface, text, application

Description automatically generated

Click on Save under the Home tab and then click on Dynamic Site to generate the site.

Drafts and Published Diagrams in Web Modeler:

Icon

Description automatically generated

Drafts and Published are the two tabs under the Web Modeler menu.

This section can be viewed only when the Web Modeler has been setup in Evolve Web Platform.

To view Drafts and Published Diagrams in Web Modeler.

1.Open the browser and login to Evolve.

Select your Model, e.g. EA Foundation – Sample Model

Graphical user interface, text, application

Description automatically generated

2.Go to the page you configured.

e.g. From the sample, Application from the left menu. Click Application List.

Choose the desired application from the list.

For instance, choose the first application from the list in the picture.

Graphical user interface, application

Description automatically generated

3.The new tab will be visible in your Object Page, e.g. Web Modeler.

A screenshot of a computer

Description automatically generated

Under the drop-down menu Web Modeler,

oDrafts – Collection of saved diagrams are displayed under tab Drafts. Initially this will be empty. Each time you press the Save button in Web Modeler, the draft will be updated in Evolve. Note that this is not the same as Publishing; a draft is a diagram in a transitional state. When a draft is published, it becomes a real Evolve diagram, and the objects it contains are updated in the Evolve Model.

Graphical user interface, text, application, chat or text message

Description automatically generated

Each Draft has controls that allow you to Edit and to open the diagram in the Object Page.

oPublished – Collection of all published diagrams are displayed under tab Published.

Graphical user interface, text, application

Description automatically generated

Each published diagram has controls that allow to View, Edit, and open the diagram in the Object Page.

Creating and Publishing a new Diagrams using Web Modeler:

1.To create and publish a new diagram, go to tab Published (initially the space under the tab shows as empty).

Click on Icon

Description automatically generated icon from the top-right corner of the page that displays the list of templates chosen while configuring CM Templates.

Graphical user interface, text, application

Description automatically generated

Choose the desired template to start creating the new diagram.

Evolve Web Modeler editor opens in the new tab with the predefined Shape Palette of the template chosen.

2.To publish the diagram, press the IconDescription automatically generated button. You will be asked if you wish to publish. Press to confirm.

Once the diagram is published in the Web Modeler, the same diagram can be accessed from Modeler in the desktop application.

Icon

Description automatically generated

A Diagram and Palette properties can be modified if required from the desktop application.

To set the Parent object and object name in Evolve Web:

Icon

Description automatically generated

Before setting the Parent object and Parent object name in Erwin Evolve web, first, we need to enable these options (Parent object and Parent object name) in Evolve Designer and publish them on the site.

To enable the Parent Object in Evolve Designer:

1.Run the Evolve Designer.

2.Click a model. For example, EA Foundation – Sample Model.

3.Click Site.

4.Expand Site and Object Pages.

Graphical user interface, text, application, email

Description automatically generated

5.Right-click diagram and click Expand All.

Graphical user interface, application

Description automatically generated

6.Click General, select the Parent object and Parent object name check box.

Graphical user interface, application

Description automatically generated

7.Click Save and then, click Dynamic Site to generate the site.

A picture containing graphical user interface

Description automatically generated

To set the Parent object and object name in Evolve Web

1.Open the browser and login to Evolve.

2.Click a model. For example, EA Foundation – Sample Model.

 

Graphical user interface, text, application

Description automatically generated

3.Click Diagram List from my menu.

Graphical user interface

Description automatically generated with medium confidence

The Diagram list appears.

4.Search the diagram name in Filter the content of this page box.

Text

Description automatically generated

5.Click the Open related object page icon.

The diagram will be visible on your object page.

6.Click Properties under Diagram dropdown.

Graphical user interface, text, application

Description automatically generated

7.Click the Edit icon to edit the Parent object and Parent object name.

Icon

Description automatically generated

8.Click Parent object dropdown and select required option.

9.Click Parent object name dropdown and select required option.

 

Graphical user interface, text, application, email

Description automatically generated

10.Click the Save changes icon.

A picture containing text, gear

Description automatically generated

The Update summary pane appears on right-hand side.

11.Click Submit.

Graphical user interface, text, application

Description automatically generated

To set Parent object and object name in Web Modeler

1.Click View under Diagram dropdown.

2.Click Edit Diagram In Web Modeler icon.

Diagram

Description automatically generated

3.Click Create new draft.

Graphical user interface

Description automatically generated

Evolve Web Modeler editor opens in the new tab with the predefined Shape Palette of the template chosen.

4.Click on icon to see the diagram properties.

Diagram

Description automatically generated

5.Click on A picture containing text

Description automatically generatedicon.

Graphical user interface, text, application, chat or text message

Description automatically generated

Parent Object Details popup opens.

6.Click Object Type dropdown and select the required option.

7.Click Category dropdown and select the required option.

8.Click Object dropdown and select the required option.

9.Click Save.

A picture containing table

Description automatically generated

To publish the diagram:

1.Click Publish Diagram icon.

2.Click Confirm Publish.

Graphical user interface, text, application

Description automatically generated

Once the diagram is published in the Web Modeler, it can be accessed from the Modeler in the desktop application.

Icon

Description automatically generated

A Diagram and Palette properties can be modified if required from the desktop application.

Configuring Diagram Properties

Configuring Diagram Properties

You can use the Diagram Popout object in Evolve Designer to configure diagram properties other than the default ones. Once configured, these properties are then visible in erwin Web Modeler under diagram properties.

To configure Diagram Popout in Evolve Designer:

1.Start Evolve Designer.

2.Click a model. For example, EA Foundation - Sample Model.

3.Click Site.

4.Expand Site > Diagram Popouts.

A picture containing graphical user interface

Description automatically generated

5.Right-click Diagram Popout and click Add Diagram Popout for Object Type > Diagram.

Graphical user interface, application, table

Description automatically generated

The Diagram Popout is created for the Diagram object type.

6.Expand diagram_diagram_popout.

Graphical user interface, text, application

Description automatically generated

7.Right-click Diagram and click New Property Group > From CM Panel > General.

Graphical user interface, application, Word

Description automatically generated

Icon

Description automatically generated

You can add any Property Group that you want to display in erwin Web Modeler.

8.Click General.

Graphical user interface, text, application

Description automatically generated

9.Under Selected Properties, select the properties that you want to display as diagram properties in erwin Web Modeler.

Table

Description automatically generated

10.Click Save.

Icon

Description automatically generated

11.Click Dynamic Site.

Icon

Description automatically generated

The newly configured diagram properties are available only for new and duplicate drafts.

To view the newly configured properties in erwin Web Modeler:

1.Click the Edit Diagram In Web Modeler icon.

Graphical user interface, application

Description automatically generated

 

2.Click Create new draft.

Graphical user interface, text, application, email

Description automatically generated

The erwin Web Modeler editor opens in a new tab with the predefined Shape Palette of the template chosen.

3.Click .

The properties that you selected in Evolve Designer are now visible under diagram properties.

To update the properties in erwin Web Modeler:

1.Click the required property that you want to update. For example, Title.

Graphical user interface, text, application, chat or text message

Description automatically generated

 

2.Update the Title and click Icon

Description automatically generated with medium confidenceto publish the diagram.

3.Click Confirm Publish.

The Title is updated.

Similarly, you can view and update properties for duplicate drafts.

 

Icon

Description automatically generated

The newly configured diagram properties are available only for new and duplicate drafts.

Association Property

Association Property

In erwin Web Modeler, you can now edit or set the properties of association objects and lines during diagram creation.

To achieve this, you must first create and configure the diagram pop-out and then link it to the diagram.

To configure Diagram Popout in Evolve Designer:

1.Start Evolve Designer.

2.Click a model. For example, EA Foundation - Sample Model.

3.Click Site.

4.Expand Site > Diagram Popouts.

A picture containing graphical user interface

Description automatically generated

5.Right-click Diagram Popout and click Add Diagram Popout for Object Type > Diagram.

Graphical user interface, application, table

Description automatically generated

 The Diagram Popout is created for the Diagram object type.

6.Expand diagram_diagram_popout.

Graphical user interface, text, application

Description automatically generated

7.Right-click Diagram and click New Property Group > From CM Panel > General.

Icon

Description automatically generated

You can add any Property Group that you want to display in erwin Web Modeler.

8.Click General.

Graphical user interface, text, application

Description automatically generated

9.Under Selected Properties, select the properties that you want to display as diagram properties in erwin Web Modeler.

Table

Description automatically generated

10.Click Save.

Icon

Description automatically generated

11.Click Dynamic Site.

Logo, company name

Description automatically generated

Icon

Description automatically generated

The newly configured diagram properties are available only for new and duplicate drafts.

To create a diagram popout:

1.Right-click association type.

2.Go to New property Group > From CM Panel > General.

Graphical user interface, application, Word

Description automatically generated

You can see General is added to the node.

Also, it has some properties such as, Name, Category, and Allow Automatic Deletion.

A picture containing diagram

Description automatically generated

The configuration of properties is same for the current object popouts. For example, in the above image, the group, General is selected and it has a name, category, and allow automatic deletion properties selected.

You can also select multiple property groups. For example, in the below image, the group, General, Description, Status is selected.

Once the diagram popout is created. We need to assign it to the diagram.

To assign this diagram popout to the diagram:

1.Expand Object Pages node.

2.Expand Diagram node.

A picture containing text

Description automatically generated

3.Go to Diagram > Tabs > View > Layout Diagram > Corporate Modeler Diagram.

Graphical user interface

Description automatically generated

In the diagram popout, you can see list of available association type with category, diagram popout, and eModeler Editor.

4.Select the association type from the Object Type drop-down. For example, Association IT Portfolio

Application.

Based on the above selection, Category and Diagram Popout appears.

Graphical user interface, application

Description automatically generated

5.Select the eModeler Editor check box.

The diagram popout is available in erwin Web Modeler.

Now, when you open the diagram in erwin Web Modeler and select any line, you can see and edit all the properties.

To update the association properties in erwin Web Modeler:

1.Click the required property that you want to update. For example, Name.

Graphical user interface, application

Description automatically generated

2.Update the Name and click Save.

3.Click Icon

Description automatically generated with medium confidenceto publish the diagram.

4.Click Confirm Publish.

The Title is updated.

Documentos relacionados

The document was helpful.

Seleccionar calificación

I easily found the information I needed.

Seleccionar calificación