Converse agora com nosso suporte
Chat com o suporte

Stat 7.0 - System Administration Guide

Overview of Stat Administration Administrative Utilities Stat Security General Maintenance Tables
System Maintenance Service Domain Maintenance Department Maintenance Issue Tracking Maintenance Country Maintenance Customer Maintenance Object Type Maintenance PeopleSoft Environment Connection Maintenance Pre/Post Migration Steps Parameters Oracle Applications Configuration Oracle Applications Connection Maintenance Generic Application Connection Maintenance Schema Object Parameters Maintenance Data Object Maintenance PeopleSoft Search Configurations Stat Report Definition Maintenance Version Control Management Connection Maintenance
Service Domain-Specific Maintenance Configuring the Stat Central Agent Email Configuration Object Security Enabling Web Client to perform PeopleSoft migrations Enable Windows Client to use ODBC for SQL Server Appendix: Sample Service Domain Configuration Appendix: User Class Rights Appendix: Creating a Staging Database Appendix: Database Tuning Appendix: Oracle Applications File Type Directory Appendix: Ports and Firewalls Appendix: REST Web Services API Appendix: SOAP-Based Web Services API Appendix: Troubleshooting Chart Appendix: Oracle Agent: Stat.conf and log4j2.xml configuration Appendix: Custom Report Files

Reply Tabs

After the Agent creates a new CSR, it can create and send a reply message to the originator. There are two types of reply messages: identifiable customer and unknown customer. When the Agent cannot locate a customer in the Customer Maintenance table, the reply is sent to the originating mailbox. If the Agent can locate a customer, the reply is sent to the customer’s email address. If the customer has two email addresses, the reply is sent to the primary address.

The Reply Message and Reply-Unknown Customer tabs display the same information as the event-specific tabs in the Electronic Mail Interface - Setup window. For more information, see Outbound Mail Configuration .

1
Click the Reply Messages tab.
6
Click OK to save your work.

Object Security

PeopleSoft Proprietary Object Security

You can configure Stat to physically secure PeopleSoft proprietary objects in their native environment the moment they are locked in a CSR. This ensures that the developer assigned to the object is the only one working on it. In addition, you can set up the Stat Central Agent to run synchronization jobs at specified time intervals to ensure that the Stat Repository and your PeopleSoft environments remain synchronized.

A PeopleSoft proprietary object can be assigned to one developer for each environment in which it is locked. If an object is locked in two or more environments, this means that multiple developers may be associated with the object.

Object Security (also known as Definition Security) is assigned to the developer of the object. A different developer may be assigned the object at anytime if necessary, and Stat reassigns the object lock to the new developer when the CSR is saved. Any notifications regarding locking/reservations are sent to the assigned object developer, not the user assigned to the CSR.

PeopleSoft Proprietary Object Security takes effect when the Stat Central Agent processes CSR activity after the CSR is saved. The PeopleSoft proprietary object locks are in place virtually at the same time the lock occurs in Stat, even before the Stat Central Agent starts processing the base archive set. The Stat Central Agent also processes synchronization jobs that can be scheduled to fit the needs of each client. These jobs ensure that Stat recognizes when new objects are added to any environment, as well as ensuring that the security information on Stat remains in sync with PeopleSoft and vice versa.

For special PeopleSoft proprietary object security considerations, see the Stat User Guide, Chapter 11, “Change Management for PeopleSoft.”

PeopleSoft Object Security Setup Instructions

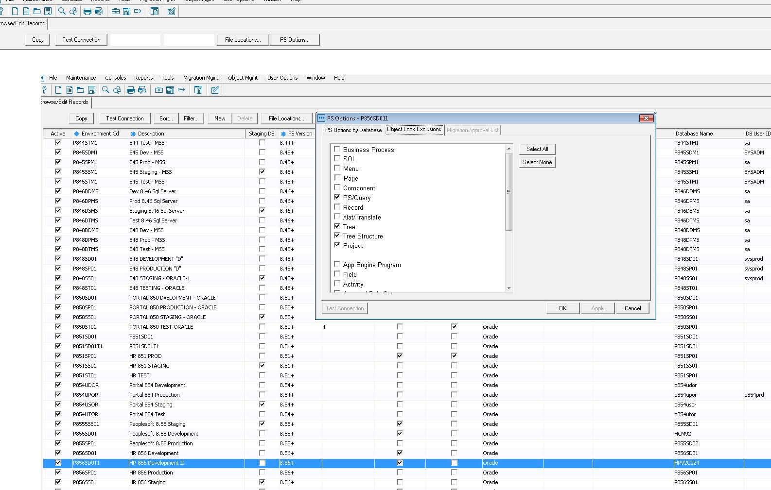
You can configure Stat to physically secure PeopleSoft proprietary objects in their native environment the moment they are locked in a CSR. This ensures that the developer assigned to the object is the only one working on it. In addition, you can set up the Stat Central Agent to run synchronization jobs at specified time intervals to ensure that the Stat Repository and your PeopleSoft environments remain synchronized. By default, the prefix for POL (Physical Object Locking) will be set to STAT. An alternative group name can be change in Maintenance | General | Peoplesoft Connect | Stat PSOPRID column.

3
Open the user profile. In the General tab, in the Primary field under Permissions Lists, specify the unique Primary Permission List for the user.
4
Go to Maintenance | General | PeopleSoft Connect and select the Physical Locking option.
6
Go to Maintenance | General | Service Domains and select PS Locking for the service domain.
7
Go to Maintenance | Stat Central Agent | Job Maintenance and create a new PS Object Lock Sync job. If you could not locate the environment from the drop-down list, verify that the environment is part of the PeopleSoft migration path.
8
Log in to the PeopleSoft portal. Select PeopleTools | Security | Permission List and Roles. Locate the user Primary Permission List.
9
Open the Primary Permission List. Select the Definition Security tab and add STAT_READ, STAT_EXCLUD (if object types are selected for exclusion from Physical Object Locking), and STAT_PSOPRID. Set STAT_READ to display only.

Additional Information. In order to be able to open a Record PeopleCode, Component PeopleCode, or Application Engine PeopleCode object, the user must add the parent object along with it. For example, if you add a Record PeopleCode object named AA_COST_RT_JPN.EMPIL (RowInit) in a CSR, then you must add the record AA_COST_RT_JPN in order to open the Record PeopleCode object.

Documentos relacionados

The document was helpful.

Selecione a classificação

I easily found the information I needed.

Selecione a classificação