Converse agora com nosso suporte
Chat com o suporte

erwin Enterprise Architect Agile v3 - User Guide

erwin EA Agile_V3_User Guide
Administration MetaModel Data Source Views Diagrams Top Tips

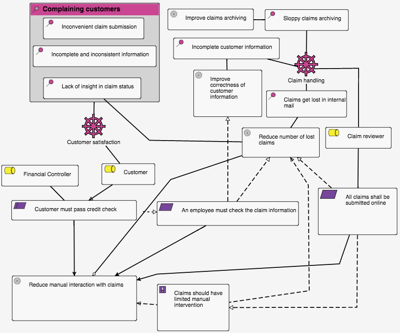
Goal Contribution Viewpoint

Goal Contribution Viewpoint

The Goal Contribution viewpoint focuses on modelling and analysing the influence relationships between goals and requirements.

This viewpoint is typically used after goals and sub-goals have been defined, and are used to show the impact that goals have on one another, so that conflicts can be resolved.

The object types for this viewpoint are:

Goal, Requirement, Principle and Constraint.

 

 

 

Principles Viewpoint

Principles Viewpoint

The Principles viewpoint focuses on modelling the relevant principles, and the goals that motivate those principles.

Principles can influence each other positively and negatively.

The object types for this viewpoint are:

Goal, Principle.

 

 

Requirements Realization Viewpoint

Requirements Realization Viewpoint

The Requirements Realization viewpoint focuses on modelling the realization of requirements and constraints by means of core elements, such as actors, services, processes, and application components.

This viewpoint is typically used to model requirements and how they are realized, and to refine requirements into more detailed requirements.

The object types for this viewpoint are:

Goal, Requirement, Constraint, and any Core element.

 

 

 

Motivation Viewpoint

Motivation Viewpoint

The Motivation viewpoint covers the entire motivational aspect, and allows one to use all motivational elements.

Typically the motivation viewpoint is used to model the complete or partial view of motivation including stakeholders (business roles).

This view is similar to the business motivation model used in other frameworks.

The object types for this viewpoint are:

Stakeholder (Business role), Driver, Assessment, Goal, Principle, Requirement and Constraint.

 

 

 

Documentos relacionados

The document was helpful.

Selecione a classificação

I easily found the information I needed.

Selecione a classificação