지금 지원 담당자와 채팅
지원 담당자와 채팅

erwin Enterprise Architect Agile v3 - User Guide

erwin EA Agile_V3_User Guide
Administration MetaModel Data Source Views Diagrams Top Tips

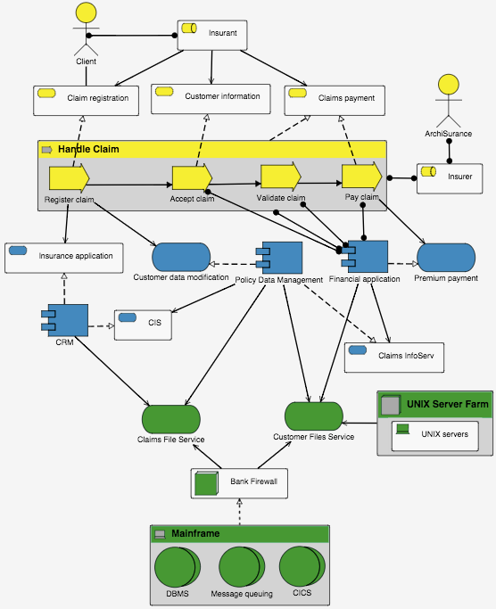
Service Realization Viewpoint

Service Realization Viewpoint

The Service Realization viewpoint is used to show how one or more business services are realized by the underlying processes (and sometimes by application components).

This viewpoint provides a bridge between the product and business process view.

The object types for this viewpoint are:

Business service, Business event, Business collaboration, Business object, Business process, Business function, Business interaction, Business role, Business actor, Data object, Application service, Application component, and Application collaboration

 

 

 

Layered Viewpoint

Layered Viewpoint

The layered viewpoint pictures several layers and aspects of enterprise architecture in one diagram.

This view is used to support analysis and impact of change on the model.

The object types for this viewpoint are all core concepts and relationships.

 

 

 

Stakeholder Viewpoint

Stakeholder Viewpoint

The stakeholder viewpoint allows the analyst to model the stakeholders and the internal and external drivers for change.

The stakeholder viewpoint focuses on the stakeholders (that are actually special types of business role), drivers, the assessments of the drivers, and initial goals that address the drivers and assessments.

The object types for this viewpoint are:

Stakeholder (Business role), Driver, Goal, Assessment.

 

 

 

Goal Realization Viewpoint

Goal Realization Viewpoint

The Goal Realization viewpoint focuses on refining the initial, high-level goals into more concrete (sub-) goals using the aggregation relationship, and finally into requirements and constraints using the realization relationship.

Principles can be shown that aid the refinement of goals into requirements.

The refinement of goals is expressed through aggregation and composition relationships.

The object types for this viewpoint are:

Goal, Requirement, Principle and Constraint.

 

 

관련 문서

The document was helpful.

평가 결과 선택

I easily found the information I needed.

평가 결과 선택