Chatee ahora con Soporte
Chat con el soporte

Toad Edge 2.12 - User Guide

Enhancements

The following is a list of enhancements implemented in Toad Edge 2.12
  • Toad Edge now supports the following:
    • MySQL 8.4
    • MariaDB 11.4
  • Remove unnecessary plug-ins from Toad Edge CLI installation
  • Outline View for Redshift Views and RedShift Procedures
  • Detailed Explorer for views in RedShift
  • Detailed Explorer for procedures in RedShift

Getting Started with Toad Edge

Getting started with Toad Edge

Contents of installation package

The Toad Edge release package contains the following:

  • Installation file of Toad Edge (MSI or PKG)
  • Product Documentation, including:
    • Release Notes
    • Installation Guide
    • User Guide

NOTE: Toad Edge® is distributed with the latest Advance Server JDBC Connector 42.3.3.1, MySQL Connector/J 5.1.46, MySQL Connector/J 8.2.0, PostgreSQL JDBC 42.7.2, and Redshift JDBC42-1.2.12.

Installation Instructions

  • See System requirements before installation to avoid any possible issues during installation or later when using Toad Edge
  • Launch Toad Edge installation file and follow the instructions in the installation wizard

Additional resources

Additional information is available from the following:

Toad World Community Site Toad Edge Toad World Community.

Commercial Features

Commercial features

While Toad Edge® is free to use for everyone in its basic Freeware version, the most advanced features are available to users with Trial or Commercial licenses. This topic aims to guide you through all of the extra functionality that could be useful in your production.

NOTE: A comprehensive comparison matrix of Freeware and Commercial versions can be found here.

JSON structure visualization
  • JSON columns, usable in MySQL 5.7 and newer, can be easily viewed in Object Explorer even when they are nested
JSON data editor
  • Instead of struggling to change a particular value in complex JSON data, you will be able to use an in-built editor with advanced bracket highlighting options
MySQL event editor
  • While you can see Events in Freeware version of Toad Edge, you will be also able to edit these objects directly in Object Detail
  • New Object Wizard will also help you to create new Events with ease
Advanced user privilege management
  • One of the most valuable features for database administrators is the ability to grant and revoke various user privileges at server, user or even object level
Backup and Restore
  • You can create backups of your database/schema using SQL provider-specific binaries like mysqldump, pg_dump etc. via Toad Edge user friendly wizards. These binaries will create backup files. You can also restore your database/schema using these generated backup files.

Lock Manager for PostgreSQL and EDB
  • This view displays all PostgreSQL/EDB database locks . You can observe all blocking and blocked locks of all connected users and also stop the blocking lock with the appropriate privileges.

SQL Worksheet/Editor
Advanced Content Assist
  • Content Assist is present in the Freeware version. However, upgrading allows you to configure its function
Editable result grid
  • Easily select any data that fits your requirements and modify its value right in the result grid
Export
Export to CSV
  • Export your entire table, selected rows or even query results to the universally used CSV format file
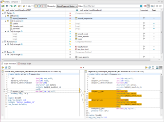
Schema Compare
  • This powerful tool makes database difference resolution significantly easier. You can:
    • Compare two different Schemas/Databases, even across two different database connections of the same platform and version
    • View all SQL code differences between two objects
    • Compare two objects with the same name based on their timestamps
    • Generate an HTML report detailing each and every difference found
    • Generate and deploy change scripts to automatically resolve the differences
Snapshots
  • By taking a snapshot of your database, you will be able to store its structure as a JSON file and use it as a backup or as a reference for Schema Compare
Versioning/Collaboration
Repository
  • This feature brings databases and version control systems together
  • Map your database to a file system and Toad Edge will transfer your database metadata to a folder structure populated with JSON files representing individual objects, referred to as a repository
  • Then, use any version control system to manage the repository
Automation
Continuous Integration/Continuous Delivery
  • Enhance your workflow by utilizing Toad Edge CI/CD features to perform periodic tasks with no manual input
  • Toad Edge is able to generate scripts and JAR files, which can be used by your automation server (such as Jenkins or TeamCity)
Other application features
Code snippets and templates
  • Create many code templates and then reuse them by invoking a specific custom keyword. This ability saves you a significant amount of effort in the long run
Session Browser
  • This view displays all current database sessions and is updated continuously. Observe all connected users and the states of their sessions while also being able to stop any of them, assuming you possess the appropriate privileges
Feature comparison matrix
Feature Commercial Freeware

SQL Worksheet/Editor

Advanced Content Assist
Syntax check
Code formatting
Run multiple statement
Run from/to position

Data editor

Table lookup via foreign keys
Basic data filters
Data type specific data editors
Editable result grid

Export and import

Export to CSV
Export to SQL
Export to HTML
Export to XML
Export to Excel
Import from SQL
Import from CSV

Schema Compare

Schema/Database comparison
Advanced SQL difference recognition
Detailed SQL comparison settings
Timestamp comparison
Detailed Schema Compare reports
Generation of change scripts

Snapshots

Snapshot creation
Snapshot comparison

Versioning/Collaboration

Repository (MySQL/MariaDB/PostgreSQL)
Continuous Integration/Continuous Delivery support
Native plugin solution for Jenkins

Other application features

Object search
Code snippets/templates
Session browser
Support for JSON data types
JSON structure visualization
JSON in-place data editor
MySQL Events editor
Advanced user privilege management
SQL Warnings
Backup and Restore
Lock Manager for PostgreSQL and EDB
Run SQL File

 

Technical Support Resources

Technical support is available to Quest customers with a valid maintenance contract and customers who have trial versions. You can access the Quest Support Portal at https://support.quest.com.

The Support Portal provides self-help tools you can use to solve problems quickly and independently, 24 hours a day, 365 days a year. The Support Portal enables you to:

  • Submit and manage a Service Request
  • View Knowledge Base articles
  • Sign up for product notifications
  • Download software and technical documentation
  • View how-to-videos
  • Engage in community discussions
  • Chat with support engineers online
  • View services to assist you with your product
Documentos relacionados

The document was helpful.

Seleccionar calificación

I easily found the information I needed.

Seleccionar calificación