Chatee ahora con Soporte
Chat con el soporte

erwin Evolve 2022.0.0 - User Guide

erwin Evolve 2022.0.0 User Help Guide
Getting Started Creating Sites and Pages Data Layout Options Filtering Data Property Groups Data Visualizations Displaying Diagrams Using Web Modeler Automatic Diagrams (Diagram Designer) Navigating your Site Workflow Explained Social Interaction Features Questionnaires Reference Configuration and Administration Customizing Your Site Troubleshooting Upgrading Evolve Suite Addendum

Overview of Web Modeler - Editing Diagrams Online

Overview of Web Modeler - Editing Diagrams Online

Please check with your Administrator that firstly, your Server and Internet Browser meet the necessary system requirements to use Web modeler. Secondly, check with your Administrator that the Web Modeler feature is enabled.

Web modeler is used to both edit and create any Evolve Diagram online.

The different features within the Editor are detailed below:

Diagram Title

Editable title for the diagram, this differs from the diagram name, which must be unique

Click to rename the title

Zoom Controls

Zoom % - Click to choose presets
Zoom in and out - [+] and [-]
Zoom Slider

Radar button
Click and move the 'Radar' view to zoom around the diagram.

All can be collapsed to a single magnifier button.

Shape Palette

The Shape Palette contains all the shapes that can be used on the diagram.

Drag and drop the shapes from the palette onto the diagram surface

 

Note that lines / connectors are drawn from the (+) buttons around the sides of a selected shape.

Shape and Diagram Tools

Home to the different Web Modeler Panes: Properties, To Do, Settings and Styles.

Canvas Area

The area where the edited/created Process Diagram will display.

Navigation

Web modeler controls that can be used when editing a diagram.

Click Summary

Mode

Click Type

Behavior

Standard

Single

Selects a shape and updates the "Shapes and Diagram Tools" pane for that Shape/Connector, if the pane is open.

Double

Opens the "Shapes and Diagram Tools" pane, if it is closed, and navigates to the Name and Properties tab. For easy access to the object details.

Keyboard Shortcut Summary

Keyboard Shortcut

Behavior

Ctrl+ +

Zoom In

Ctrl+ -

Zoom Out

Esc

Deselect all shapes

Delete

Deletes or Clears the selected Shape(s)/Connector(s)

 

Web modeler is a licensed application. In order to use it, additional licenses are required on a per user basis.

 

Enable Web Modeler

Enable Web Modeler

This page explains how to enable web modeler step by step

Steps to Configure Evolve Web Platform:

1.Logon to Evolve Designer.

2.Go to the Features tab

oEnable Diagramming – Choose Web Modeler from the drop-down list.

oCheck the Enable Swimlane Diagramming.

1.Click on Save.

2.Then click on the Configure IIS button to configure Evolve Web Platform.

Steps to Setup Global Search:

In Evolve Designer:

1.Select the model you wish to work with, e.g. Sample Model and then click on Site.

2.If your meta-model is out of date you may need to update it. If so, click on Update Meta Model & Themes.

3.Click on Show/Hide Object Types to show the hidden object types. You will need this in the later steps when you enable a user as a Diagrammer.

4.Under the Layouts tab, expand the nodes of Site, Deployments. Select the deployment node of your device.

5.Scroll down to the bottom and check the Enable Global Search. Global search is required to enable the Web Modeler to find pre-existing objects in your model. This is needed where you wish to add them to your diagrams.

6.A popup appears which says populate the Object Revision History with data for current records. Click OK.

7.Then click on Dynamic Site to republish the site.

Steps to Configure the CW User as a Diagrammer:

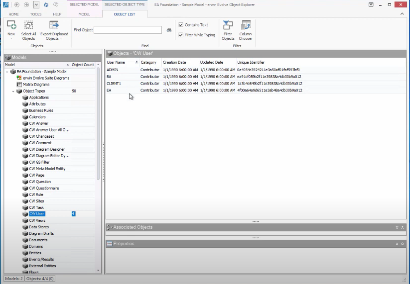
1.Go to erwin Evolve Suite, then click on Object Explorer.

2.Expand your Model, e.g. EA Foundation – Sample Model.

3.Scroll down and click on CW User. 

By default, all the user Categories will be shown as a Contributor.

4.Double click on the user you wish to change to be a Diagrammer. e.g. ADMIN.

The CW User Properties window appears and under the tab General choose Diagrammer from the drop-down list of Category and then click OK.

Now, when that user logs in, as they are now a Diagrammer, they will see the web modeler.

 

Configuring Drafts and Publishing Diagrams

Configuring Drafts and Publishing Diagrams

This page explains how to configure Drafts and Publish diagrams in Web Modeler.

Add the Publish and Drafts tabs to your Object Page:

These instructions detail how to add the built-in tabs to control draft diagrams, to an Object Page.

Unlike other elements in Evolve, these tabs are limited to Object Pages, and all diagrams must be associated to an Object.
e.g. Process Object is associated to a Process Diagram. The diagram is describing graphically the Process Object.

To add the tabs to an Object Page:

1.Logon to the site

2.Expand Site and Object Pages

3.Right-click on Object Pages, hover on Add eModeler Page for Object Type.

4.Select the object type you wish to create diagrams against, e.g. Application.

5.Scroll down to see <object-type>_cw_emodeler, e.g. application_cw_emodeler and click on it.

6.Change
- Page Display Name to Web Modeler
- Object Page Order to 2
     

7.Further, expand <object-type>_cw_emodeler, e.g. application_cw_emodeler, to display the Layout eModeler Page and Tabs with sub-tabs.

8.Click Vector (HTML5)

 

Configuring Diagram Popouts for Draft Diagrams:

In order to edit more object properties than the basic ones, you will need to configure a Diagram Popout.

See here, for Diagram Popout configuration. Then, to enable this Popout for Web Modeler: 

1.Go to Diagram Popouts, choose Object type as the object type that represents this diagram, e.g. Application, click on Category, if your Popout is defined correctly, it should fill out the fields automatically as they are predefined by the Popout.
Check eModeler Editor.

 

Note: Once the eModeler Editor is checked, it ensures that all these Popout properties are editable inside the Web Modeler application.

2.Scroll down to CM Templates.

Check the templates you wish to associate with this Web Modeler page, e.g. – Application – Services, Application – Technology Context and Application – Architecture

Click on Save under the Home tab and then click on Dynamic Site to generate the site.

Drafts and Published Diagrams in Web Modeler:

Drafts and Published are the two tabs under the Web Modeler menu.

This section can be viewed only when the Web Modeler has been setup in Evolve Web Platform.

To view Drafts and Published Diagrams in Web Modeler.

1.Open the browser and login to Evolve.
Select your Model, e.g. EA Foundation – Sample Model
 

2.Go to the page you configured.
e.g. From the sample, Application from the left menu. Click Application List.
Choose the desired application from the list.
For instance, choose the first application from the list in the picture.

3.The new tab will be visible in your Object Page, e.g. Web Modeler.

 Under the drop-down menu Web Modeler,

oDrafts – Collection of saved diagrams are displayed under tab Drafts. Initially this will be empty. Each time you press the Save button in Web Modeler, the draft will be updated in Evolve. Note that this is not the same as Publishing; a draft is a diagram in a transitional state. When a draft is published, it becomes a real Evolve diagram, and the objects it contains are updated in the Evolve Model.

Each Draft has controls that allow you to Edit and to open the diagram in the Object Page.

oPublished – Collection of all published diagrams are displayed under tab Published.

Each published diagram has controls that allow to View, Edit, and open the diagram in the Object Page.

Creating and Publishing a new Diagrams using Web Modeler:

1.To create and publish a new diagram, go to tab Published (initially the space under the tab shows as empty).
Click on  icon from the top-right corner of the page that displays the list of templates chosen while configuring CM Templates.

Choose the desired template to start creating the new diagram.
Evolve Web Modeler editor opens in the new tab with the predefined Shape Palette of the template chosen.

2.To publish the diagram, press the  button. You will be asked if you wish to publish. Press to confirm.

Once the diagram is published in the Web Modeler, the same diagram can be accessed from Modeler in the desktop application.

A Diagram and Palette properties can be modified if required from the desktop application.

To set the Parent object and object name in Evolve Web:

Before setting the Parent object and Parent object name in Erwin Evolve web, first, we need to enable these options (Parent object and Parent object name) in Evolve Designer and publish them on the site.

To enable the Parent Object in Evolve Designer:

1.Run the Evolve Designer.

2.Click on the model, e.g., EA Foundation – Sample Model.

3.Click Site.

4.Expand Site and Object Pages.

5.Right-click on the diagram and click Expand All.

6.Click General, check the Parent object and Parent object name box.

7.Click Save and then, click Dynamic Site to generate the site.

 

To set the Parent object and object name in Evolve Web

1.Open the browser and login to Evolve.

2.Click on the model, e.g., EA Foundation – Sample Model.

3.Click Diagram List from my menu.

The Diagram list appears.

4.Search the diagram name in Filter the content of this page box.

5.Click Open related object page icon.

The diagram will be visible on your object page.

6.Click Properties under Diagram dropdown.

7.Click Edit icon to edit the Parent object and Parent object name.

8.Click Parent object dropdown and select required option.

9.Click Parent object name dropdown and select required option.

10.Click Save changes icon.

The Update summary pane appears on right-hand side.

11.Click Submit.

 

To set Parent object and object name in Web Modeler

1.Click View under Diagram dropdown.

2.Click Edit Diagram In Web Modeler icon.

3.Click Create new draft.

Evolve Web Modeler editor opens in the new tab with the predefined Shape Palette of the template chosen.

4.Click on icon to see the diagram properties.

5.Click on icon.

Parent Object Details popup opens.

6.Click Object Type dropdown and select the required option.

7.Click Category dropdown and select the required option.

8.Click Object dropdown and select the required option.

9.Click Save.

To publish the diagram:

1.Click Publish Diagram icon.

2.Click Confirm Publish.

Once the diagram is published in the Web Modeler, it can be accessed from the Modeler in the desktop application.

A Diagram and Palette properties can be modified if required from the desktop application.

 

 

Formatting Shapes In Web Modeler

Formatting Shapes In Web Modeler

Please check with your Administrator that firstly, your Server and Internet Browser meet the necessary system requirements to use Web modeler. Secondly, check with your Administrator that the Web Modeler feature is enabled.

This page explains how to format shapes in the Web Modeler online step by step.

Adding Shapes, Connecting Lines To The Diagram, and Changing Properties

To add shapes to the diagram,

1.Drag and drop the required shape from the Shape Palette.

2.Double-click on the object shape to edit the Title and its Properties.

3.Click Save.

You can use a Connector to link two Shapes, indicating that there is a connection between the two shapes.

In-Place editing in the shape,

You can edit the name of a shape in the diagram editor using In-place editing.

To edit the name of the shape,

1.Select the shape you wish to edit.

2.Click again on the shape and then enter the text.

3.Either press Enter or click anywhere on the editor to finish editing.

To add the connector between the shapes,

1.Select the first shape by clicking on it.

2.Click on one of the + symbols to add the connector and move your mouse pointer to the shape you would like to connect to.

3.Click on the shape to end the selection.

4.If there are multiple connection types between these kinds of objects, you will get a menu to choose the connection that is appropriate.

To Clear or Delete Shapes from the Diagram

Object Shapes can be Cleared or Deleted from the diagram in two ways.

 To Clear a Shape:

When you choose to Clear a shape, it removes the shape from the diagram, but it does not remove the object it represents from the model.

1. Select the shape you wish to Clear.

2. Click on   icon.
 

Or

1.Select the shape you wish to Clear.

2.Press the Delete button on your computer's keyboard.

3.Confirm to Clear.

 

To Delete a Shape:

When you choose to Delete a shape, it removes the shape from the diagram, and when published will remove the object representing from the model too.

1.Select the shape you wish to Delete.

2.Click on   icon.
 

Or

1.Select the shape you wish to Delete.

2.Press the Delete button on your computer's keyboard.

3.Confirm to Delete.

If a shape is deleted, any connector associated with the object shape also gets deleted.

 

When object shapes are deleted using the Delete option, it adds the item to the Trash can icon called Deleted Objects on the right-hand pane.

 

Adding Background Colors and Borders to the Shapes

Every Shape from the Palette has a definite background color, border size, and border color.

You can format the shape by

1.Background Color of the shape.

2.Border Size to the shape.

3.Border color to the shape.

Some shapes may have Region shapes and Region formatting which overrides these styles such that the style options will not work.

Example: A shape may be set with color because of the “Category” of the object, i.e. the shape may be Red because it is a critical object (as defined in one of its properties).

Aligning Shapes

Object shapes in the Web Modeler editor can be aligned using Align Nodes placed on the toolbar.

     

Object shapes can be aligned to the Left, Right, and Center horizontally, and also Top, Bottom, and Center vertically, which can also be evenly Distributed Horizontally or Vertically.

Resizing Shapes to match others

In the Web Modeler Editor, the object shape can be adjusted to the height and width of the other shape using Resize Nodes.

 

Move Shapes from Back and Front

In the diagram, if one shape is put on top of another, it may conceal the other.

Move To Back and Move To Front buttons help to show/Hide the object shape.

 

Text Formatting and Fonts

The Title of Object shapes can be formatted according to:

1.Font and its Font Size

2.Text in Bold, and Italic

3.Text alignment to Left, Center, and Right.

4.Vertical Alignment.

5.Text Color.

Some shapes may have Region shapes and Region formatting which overrides these styles such that the style options will not work.

Example: A shape may use a different property for the Title, that is defined in a region. This region’s style cannot be overridden by Web Modeler.

Documentos relacionados

The document was helpful.

Seleccionar calificación

I easily found the information I needed.

Seleccionar calificación