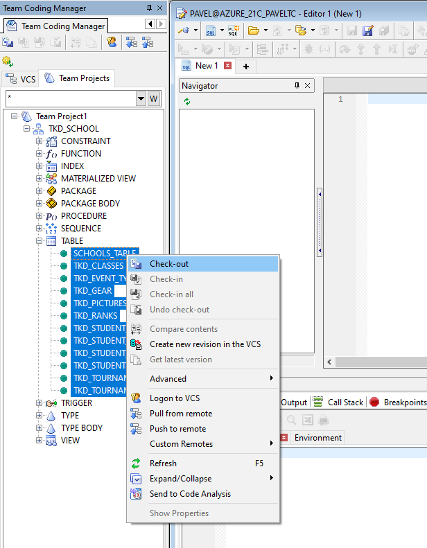
Users might wonder how to perform a batch checkout of multiple objects within Team Coding, simplifying their workflow and saving time.
To check out multiple objects, navigate to the list of objects in Team Coding, select the desired objects (using Ctrl+Click or Shift+Click for multiple selections), right-click on the selection, and choose the "Check Out" option from the context menu.
.png)