Chat now with support
Chat mit Support

SharePlex Manager 3.1 - User Guide

How SharePlex Manager Works

SharePlex Manager organizes and displays data in terms of replication streams and SharePlex instances:

A replication stream consists of the SharePlex instance associated with the source database of a replication and all of SharePlex instances associated with the immediate target databases. If the data imported to one of the target databases is then replicated and exported to a different set of target databases, the SharePlex instances associated with the databases of that replication constitute a separate stream. In SharePlex Manager, the right to execute control commands is given on a per-stream basis.

The illustration below shows an architectural diagram of SharePlex Manager and depicts its interaction with SharePlex through the SharePlex Web Services component.

As shown in the diagram, data is collected from SharePlex through SharePlex Web Services before it is sent to SharePlex Manager, which is installed on a Foglight 5 platform and consists of three main components:

Figure 1

The SharePlex Web Services is the component that enables SharePlex Manager to communicate with your SharePlex instances. It is installed separately from SharePlex Manager and forms the layer through which raw data is collected by the Agent.

The monitoring process consists of the following steps:

SharePlex Manager Windows

SharePlex Manager displays information in a set of Foglight-standard windows. Data is retrieved by SharePlex Web Services, transformed by the SharePlex Manager Agent, and then rendered graphically by the Monitoring component. The SharePlex Manager Dashboard is a top-level window containing links that drill down to other windows in which more detailed information is shown.

The two main SharePlex Manager windows are Replication Overview and Instance Overview, which respectively display top-level information related to all the replication streams that SharePlex Manager is currently configured to monitor as well as the SharePlex instances associated with the source and target databases of those streams.

Much of the performance-related data that SharePlex Manager collects are derived by calculating time-based statistics at certain stages of the replication process, such as rates of change and processing speed. SharePlex Manager then visually renders this information with sparklines in a series of windows. These sparklines are configured so that they can be drilled down to separate, pop-up windows showing the same information plotted in a more detailed graph.

Replication Streams and Configuration

Contents 

Replication Stream Overview

As explained in the previous chapter, a replication stream consists of the SharePlex instance associated with the source database of a replication and all of SharePlex instances associated with the immediate target databases. If the data imported to one of the target databases is then replicated and exported to a different set of target databases, the SharePlex instances associated with the databases of that replication constitute a separate stream.

After installing SharePlex Manager, the first step is to select the replication streams you want to monitor. If you have many replication streams existing in your SharePlex infrastructure, you can run the Discovery Wizard to identify these streams automatically. If you are a new SharePlex user and do not have any streams in place, or if there is a specific stream you want to edit before you monitor it, you can select the option to set up a replication stream manually.

If your site maintains a large number of SharePlex instances, manually identifying each instance and each replication stream could be both time-consuming and error-prone. For this reason, SharePlex Manager features the Discovery Wizard which scans your SharePlex infrastructure and automatically identifies instances and replication stream

The Discovery Wizard connects to your SharePlex infrastructure from a starting source instance that you specify. Following the data replication process, it then attempts to connect to the target instances of the initial source. If any of these target instances function in turn as the source in another replication stream, the wizard automatically identifies this 2nd set of target instances and tries to connect to them. The wizard continues scanning your SharePlex infrastructure this way until each instance in all the interconnected replication streams have been identified or until you manually stop the discovery process.

Setting up replication streams manually allows you to create the replication streams you want to monitor. When you set up a replication stream, you can edit the configuration file you want to activate for the source instance of the stream, or you create a new configuration. This gives you the ability to add and remove target instances from the stream and specify other replication parameters. For more information on configuration files, see the section “Managing SharePlex Configuration Files” on page 18

You do not need to identify all the instances and replication streams in your SharePlex infrastructure – just the ones you want to monitor. It may be that there are certain instances and replication streams you are not interested in. For this reason, SharePlex Manager only displays information regarding the instances and replication streams that you have added to a replication view, which is basically a collection of replication streams that have been identified and grouped by you into a single monitoring space. SharePlex Manager does not display information regarding any replication stream that has not been added to a replication view.

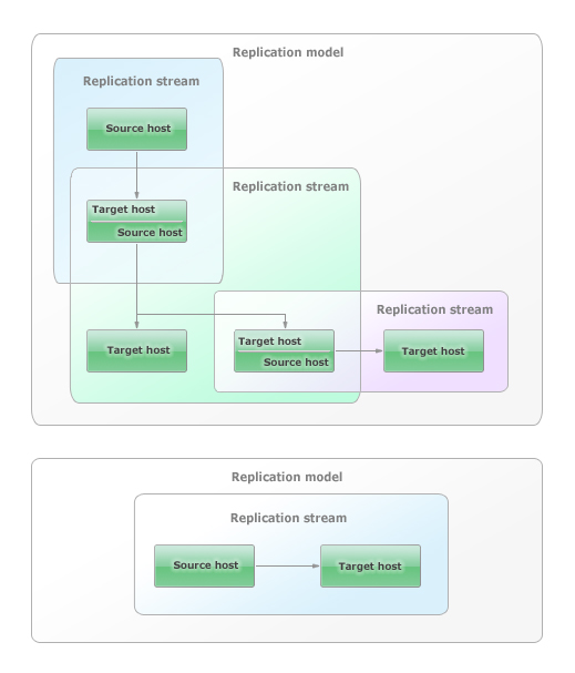
In SharePlex Manager, a replication model consists of one or more replication streams, each of which can trace the source of their replicated data back to the same SharePlex instance. However, because two replication streams may not share the same data source, it is possible to have several unrelated replication models in your SharePlex infrastructure. This situation is illustrated in the figure below which shows a hypothetical SharePlex infrastructure consisting of two replication models.

Figure 1

Both models originate with single source instances, but while the first model consists of three separate replication streams, all of which can be traced back to same source instance, the second model consists of a single replication stream with a single source and a single target. In this example, if you wanted to monitor the instances and replication streams in both replication models, you would run the Discovery Wizard twice:

After running the Discovery Wizard twice, you would have identified the seven instances and four replication streams that comprise your SharePlex infrastructure. You would then group and organize the replication streams you want to monitor in replication views.

Verwandte Dokumente

The document was helpful.

Bewertung auswählen

I easily found the information I needed.

Bewertung auswählen