立即与支持人员聊天
与支持团队交流

Foglight for Storage Management Shared 6.3.0 - User Guide

Getting Started Configuring Agents to Monitor Storage Devices
Brocade SAN Switches Cisco SAN Switches Dell Compellent Arrays Dell EqualLogic PS Series Array Groups EMC CLARiiON CX Series Arrays (CLI) EMC CLARiiON, VNX, or VMAX Storage Arrays (SMI-S) EMC Isilon EMC VPLEX Hitachi Data Systems AMS, USP, and VSP HP EVA Storage Arrays HP 3PAR Arrays NetApp Filers Configuration Procedures
Managing Agents Using Foglight for Storage Management Monitoring Storage Performance Investigating Storage Devices Investigating Storage Components Investigating VPLEX Storage Troubleshooting Storage Performance Managing Data Collection, Rules, and Alarms Understanding Metrics Appendix: Supported Storage Devices Table Online-Only Topics

Introducing the Virtualization Dashboards

This workflow introduces you to the version of the Virtualization dashboards available in Foglight for Storage Management. For detailed information, see the VMware Monitoring in Foglight for Storage Management User and Reference Guide or Hyper-V Monitoring in Foglight for Storage Management User and Reference Guide.

Yes

Yes

Yes

Yes

Yes

Yes

Yes

Yes

Yes

The following workflow walks you through opening a virtualization dashboard and selecting an entity to explore.

1
On the navigation panel, under Dashboards, click either VMware > VMware Explorer or Hyper-V > Hyper-V Explorer.
TIP: If you do not see the menu, ask your Foglight for Storage Management Administrator to add the role VMware Administrator or Hyper-V Administrator to your user account.
2
Under Infrastructure, on the Topology tab, select the desired entity.

Summary of Icons Used in Topology Diagrams

In topology diagrams, the icons represent entities in your monitored virtual infrastructure and storage infrastructure, as described in the following table. Each icon incorporates a small status icon to show the status of the entity.

A physical server in your network.

A physical server hosting the hypervisor-based architecture and virtual machines controlling and managing resources for the virtual machines.

A virtual machine running on a host or server.

A datastore or CSV (Cluster Shared Volume) or logical disk is a logical storage structure used to provide virtual machine disks and files.

A disk extent is all or part of a host disk that can provide the physical storage for a datastore, CSV or logical disk. The disk extent can be on a local DAS device, or it can be mapped to a LUN on a storage array or filer in the SAN.

Hides port-level complexity in a topology diagram. Click the icon to view ports and their connected devices in a Detail window.

FC ports connect to other FC ports on switches, physical hosts, storage arrays, or filers using fibre-channel network technology in the SAN.

IP ports provide access to the IP network for storage devices using iSCSI or other protocols.

A controller manages the ports used by a storage array or filer.

A LUN (logical unit number) represents a logical SAN block storage device on an array or filer that can be exposed for mapping to a server.

A NASVolume is a volume whose physical storage is on a filer or unified storage supplier. It can be mounted by an ESX host to provide the physical storage for a datastore using NFS.

A storage server that works together with other members or nodes in a clustered storage architecture. The array cluster distributes the workloads among the members of the cluster.

In Netapp cluster mode, users access storage by SVMs.

Connectivity to SVMs is provided through logical interfaces (LIFs). A LIF has an IP address or a World Wide Port Name, used by a client or host to connect to an SVM.

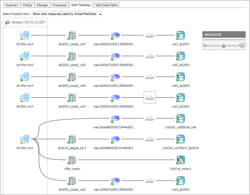
Exploring Connectivity with SAN Topology Diagrams

SAN Topology diagrams map the connections through the virtual environment (VMs-to-virtualization storage-to-extents) to the resources in the SAN (LUNs and NASVolumes). Topology diagrams hide port-level details to focus on connectivity. Using this view, you can see which resources have an alarm status along each connection path, and begin to form hypotheses about whether or not the SAN environment is contributing to performance issues in the virtual environment. You can then drill down on resources to test those hypotheses.

In a topology diagram, you can view individual port connections by clicking one or more cloud icons. Details are shown in a separate window.

The SAN Topology view displays as a graph for a VM, Datastore or CSV, and for a storage LUN or NASVolume.

The SAN Topology view for a Cluster or server or host will offer the following choices for viewing the topology:

The option to show all storage resources as a table will include Datastores or CSVs that are not used by VMs.

The following workflow explains how you can verify connectivity and the status of entities and storage devices in your infrastructure using a topology diagram. This procedure assumes that you navigated to a topology view from a Virtualization Explorer dashboard (see Introducing the Virtualization Dashboards) or from a Storage Explorer component dashboard (see Investigating a LUN or Investigating a NASVolume).

5
Click a Cloud icon to display the ports and SAN paths from the logical storage to the LUN, through the host or server.

Exploring I/O Performance with SAN Data Paths

The SAN Data Paths tab focuses on input/output performance of the ports used in the data paths connecting the virtual environment to the SAN. This view combines an I/O Data Paths table with a topology diagram that includes port details and I/O performance metrics. The table displays the worst-performing path segment of the possible data paths between each disk extent and the LUN during the time period, helping you to identify bottlenecks resulting in high latency. The diagram enables you see the entities that are capable of doing I/O through each path segment, corresponding to the table rows.

Because the metric values in the SAN Data Paths tab represent the average values over the time period, consider selecting a shorter time range (one hour or less) to help investigate performance spikes. For example, if a customer is complaining about latency issues in the last 15 minutes, you may want to set the dashboard time range to the last 15-30 minutes to focus on the problem period.

This workflow walks you through using the SAN Data Paths tab from the VMware Explorer’s ESX Host dashboard. The content of the SAN Data Paths tab may be slightly different on the Virtual Machine, Datastore, and LUN dashboards, but the flow is the same. The workflow for Hyper-V servers, VMs, and CSVs is similar, but uses the Hyper-V terminology. This workflow continues from Introducing the Virtualization Dashboards.

Datastore/Disk Extent. List of datastores and the disks that they use, ordered so that the datastores with high-latency disk extents appear at the top. Datastores configured from a NASVolume show only the associated volume; no other data is available. If an RDM or Other node is displayed, the disk extents under this node are RDMs providing storage directly to the virtual machine.
Latency. Average latency per operation.
Data Rate. Average data rate for I/O from the ESX or VM to the LUN.
ESX FC Ports --> SAN Util. Displays the busiest link (read or write utilization) in the possible paths between the ESX and the FC switches. Click the cell to display all the port links. Review the topology diagram to see the ports and link utilization. Data is not available for IP ports.
SAN --> A/F Ports Util. Displays the busiest link (read or write utilization) in the possible paths between the FC switches and the array/filer ports. Click the cell to display all the port links. Review the topology diagram to see the ports and link utilization. Data is not available for IP ports.
A/F Ctrl Busy. Displays the CPU % Busy metric for the busiest controller in the data path for a storage array or filer. % Busy values are not available on some devices.
LUN / NASVolume / Dir. Displays the LUN that is mapped to the extent, or displays the NASVolume (filers) or directory (Isilon arrays) providing the storage for a datastore.
% Competing I/O at LUN. Displays the percentage of I/O being experienced by this LUN for all VMs accessing the Datastore, not just those in this ESX. Click the cell to display the top five VMs doing I/O to this LUN.
LUN State. Reports on the state of the LUN as follows:
Table 17. LUN states

Indicates that the LUN is reporting activity that gives an indication of performance problems, it is currently degraded or rebuilding, or the % Busy or Latency metrics are over their thresholds for the time period. Dwell on the cell for details.

Indicates that the vendor does not provide % Busy or Latency metrics.

Indicates that either the % Busy metric or Latency metric is within normal range during the time period, and the LUN is not reporting that it is currently degraded or rebuilding. Dwell on the cell for details.

Latency (ms). Average latency per operation to the LUN during the time period.
Latency: VMW:diskTotalLatency.[warning|critical|fatal]
Latency: HPV:diskTotalLatency.[Warning, Critical, Fatal]
Port utilization: StSAN.FCSwitchPort.Utilization.[Warning|Critical|Fatal]
A/F Ctrl Busy: StSAN.Controller.PctBusyThreshold.[Warning|Critical]
相关文档

The document was helpful.

选择评级

I easily found the information I needed.

选择评级