지금 지원 담당자와 채팅
지원 담당자와 채팅

Toad Data Studio 2025 R2 - User Guide

Features

Toad Data Studio offers a combination of well-known Toad functionalities and new capabilities which make it unique in the Toad portfolio.

 

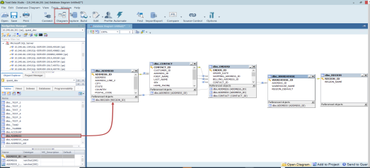
Database Diagram

The Diagram tool offers a visual representation of database relationships as well as the capability of creating new ones. Its drag and drop functionality enables users to simply drag objects to the Diagram pane in order to display all dependencies of the selected object. Users have the option to select a specific level of depth for the visual representation along with different options for arranging objects presented in the Diagram.

 


Visual Query builder

 

Query Builder

Toad’s visual query builder allows users to understand and combine data and form a more complete result set without writing or editing SQL statements. It offers a graphical interface that allows users to quickly interact with their data and analyze it.

The Query Builder also provides the ability to create calculated columns, Unions, functions, to group and sort data as well as to export result sets simply by using the graphical interface.

 

Cross-Connection Query Builder

The Cross-Connection Query Builder can be used to create a query that combines data from multiple, disparate data sources. It allows for heterogeneous queries to be designed by using simple drag and drop workflows. Toad utilizes an enhanced query engine to implement advanced execution processes that are specially designed to improve the performance of cross-connection queries.

 

SQL Query Editor

 

SQL Editor

The SQL Editor combines a powerful SQL and procedure editor into a single interface. It enables users to create and execute SQL scripts, save the output, and examine the explain plan. It offers customization options and shortcuts to make the editor look and behave according to user preferences.

Commands which are available in the toolbar and context menu allow it to be used in conjunction with other features in the tool to export and profile the output, to analyze and provide explanation of SQL scripts through the AI Explain feature, as well as to visualize and automate queries.

 

Cross-Connection SQL Editor

Users are able to write and execute cross-connection queries between different data sources by opening the Cross-Connection SQL Editor and by using fully-qualified names which include the database connection string displayed in the Toad’s Navigation Manager window for each connection.

 

Result Options

The Results tab is brought up upon the execution of queries and is divided into five distinct tabs which offer an array of functionalities that can be used to view, edit and analyze both queries and the data they return.

The Result Sets tab displays a data grid for SQL statements or scripts executed via SQL Editor or Query Builder. It offers search and filtering functionality and also allows you to modify the data by enabling Editing mode and entering the changes directly in the grid.

The Message tab shows the details of the execution status for the query or script along with the timestamp, SQL text or error message.

There is also the Explain plan tab that can be used to display the execution plan, while Pivot & Chart and Profiling tabs utilize the capabilities of Toad Pivot Grid and the data profiling feature.

 

XML/JSON Editor

Toad Data Studio offers the ability to manipulate XML and JSON data and to view it in its native format via a specialized Editor which can be brought up from the Data Grid of a result set or the Object Explorer.

This feature enables users to efficiently manage XML and JSON data, allowing them to edit, insert, remove, filter, export, and import XML and JSON data effortlessly.

 

Pivot Grid

Toad’s Pivot Grid, much like Pivot Tables in Excel, allows for a data set to be easily summarized and manipulated in order to compare and contrast data values, and quickly derive useful analytics for a variety of business scenarios.

The Pivot Grid panel is a robust data analytics tool with extensive filtering, value, field and exporting settings. Bar charts, graphs and graphics provide visual representation of the analysis and the ability to refresh the pivot grid allows for the latest output to be returned, reflecting the current data from the source database.

 

Profiling Data

Data Profiling allows users to inspect data to assess its content and data quality. It can be used to find duplicates and nulls, to identify anomalies and patterns, and to view statistics about the data. Graphs and charts help in visualizing data quality. Data Profiling can assist in identifying data quality issues prior to ETL processing by allowing the user to drill down to more-detailed information and generate Data Profiling reports.

 


Data and Schema Comparison

 

Heterogeneous Data Compare

Toad Data Studio allows you to perform data comparison and synchronization of databases hosted on the same or different data sources, facilitating the capability to update and synchronize data between test and production environments. It enables a number of scripts to be executed against different servers at the same time and offers intuitive mapping options along with object and script filters for fine-tunning the comparison and synchronization.

 

Schema Compare

This feature enables comparison and synchronization of the source schema with single or multiple target schemas using live connections or pre-saved snapshots.

Customizable comparison options which are available provide flexibility in the comparison process.

A results dashboard offers users the ability to manage results: filter, group, and view differences between object scripts, and to exclude objects from synchronization.

The synchronization wizard offers customized scripts, output, and time of execution to manage and finalize synchronization. This feature is currently supported for Oracle, SQL Server, SAP ASE, SQP IQ, SAP SQL Anywhere, and PostgreSQL.

 


Import and Export Data

 

Import Data

The Import Wizard can be used to import data from a single or multiple files of the same type in a folder, from multiple files in different folders, from a SQL query, or from a SharePoint list. The data can be imported into a new or existing table, and there is also an option to create a new snapshot when importing data to Local Storage, which is Toad’s very own internal database that allows you to store data locally.

 

Export Data

The Export wizard provides a single interface to select file formats when exporting tables and views, as well as their dependent objects or databases. This wizard is useful if you need to export the data you are working on to a database neutral format such as SQL statements, an Excel file, or a CSV file.

 

Automation Script Designer

The Automation Script Designer enables users to create an automation workflow by combining tasks from multiple features available in the tool and to schedule them as tasks in the job management window, which uses the local Windows scheduler. A basic automation script consists of settings, a database\file\system activity and generally an email notification, used to confirm success and distribute reports.

Each script is built using the toolbox activities and script settings. The script activity contains values for error processing, logging level and changing connections from test to production. These activities can also be saved as templates and reused in other automation scripts.

 

Source Control

Database developers can now manage version control, covering various object types such as procedures, functions, tables, and views. This feature offers compatibility with diverse data sources which include Oracle, SQL Server, SAP ASE, SAP IQ, and SAP SQL Anywhere as well as compatibility with various Git hosting providers and services such as GitHub, GitLab and Bitbucket.

It provides flexible connection options, allowing users to create HTTPS, SSH or local file connections and offers robust local repository support, ensuring an efficient and collaborative development experience.

The Action center tab is the central point of the feature where all the current differences between the Database and repository are presented. It can be used to commit changes, view differences, filter objects, and change the current active branch.

Other capabilities include creating or removing project folders on the repository (during the linking process), creating a new branch, and viewing object or project history.

 

Schema Compare for Postgres

This feature enables comparison and synchronization of the source schema with single or multiple target schemas.

A new and improved user interface has been introduced with robust filter capabilities and enhanced results summary, designed to provide more intuitive and efficient experience.

Customizable comparison options which are available provide flexibility in the comparison process.

A results dashboard offers users the ability to manage results: filter, group, and view differences between object scripts, and to exclude objects from synchronization.

 

Transpose Option in Pivot Grid

With the Transpose option, pivot data can be rearranged and prepared for export with just a single click. Seamlessly switching rows and columns within the same pivot grid, users can make data analysis process more efficient:

 

Advanced Sorting Options in Pivot Grid

With the enhanced sorting capabilities in the Pivot grid, data analysts can now precisely organize their data before exporting. The new sorter allows sorting data based on fields present in the Data area, expanding analysis possibilities.

There are two ways to sort data in the Pivot grid:

  • Simply right-click on the Column or Row area and select "Sort by..." to choose between ascending and descending sorting methods for quick and straightforward data arrangement
  • Using the "More sort options..." from the Row or Column area context menu where you can additionally use columns from the Data area for sorting

This enhanced sorting empowers you with complete control over your data layout, enhancing your analyses and reports.

 

Adaptable Total and Grand Total Calculation Mode

Toad Data Studio introduces a new calculation approach for Total and Grand Total in the Pivot Grid. This additional option allows users to prioritize the summation of calculated fields over the traditional calculation of sums. To ensure a smooth transition, the default calculation for Total and Grand Total columns/rows remains unchanged, preserving backward compatibility:

When exporting the Pivot Grid, chosen settings for Total and Grand Total columns will be reflected, with the exception of ''Excel Pivot'' due to an existing issue in Excel.

 

Enhanced Email Server Security with Modern Authentication Support

Toad Data Studio introducing modern authentication support, enhancing the security of connections to email servers. This update provides users with the flexibility to select between Basic and OAuth authentication methods. The default authenticator remains as Basic, preserving familiarity for users. Opting for OAuth authentication grants access to additional options such as Tenant ID, Client ID, and Client Secret, ensuring a heightened level of security and customization in their email server connections:

 

Change connection improvements

In Toad Data Studio, connection changes have been enhanced, resolving issues with additional temporary tabs, and minimizing delays during connection adjustments. The improved functionality ensures a smoother process by deferring the checking of objects in the changed connection until after running a query, resulting in more efficient workflows.

 

Enhanced Teradata Query Builder performance

In the Query Builder, users can now choose between ANSI and Teradata native syntax to build queries. This flexibility allows users to select the syntax that aligns with their preferences, and cost savings by reducing query execution times (using the native Teradata syntax).

Both syntaxes seamlessly integrate into the Visualization process, ensuring that downstream steps like pivot, transform, cleanse, and publish work effortlessly with either ANSI or native Teradata SQL syntaxes:

 

If a Teradata connection is used in the Cross-Connection Query Builder, this feature is not supported.

 

Visual rename of the Union/Union All operators in the Query Builder tab

In this release of Toad Data Studio, Union and Union All operators now can be renamed directly in the Query Builder tab, by using the Rename option from the right-click context menu. This enhancement aims to improve query clarity, particularly in large and complex queries, providing users with a more organized and user-friendly query-building experience:

 

Added Proxy option for Snowflake connection

Toad Data Studio users can now utilize the Proxy option when connecting to Snowflake. The enhanced Advanced tab in the Connection window allows users to seamlessly configure and manage proxy details. Whether choosing HTTPS or a standard proxy, users have the flexibility to customize their Snowflake connections, ensuring a secure and seamless experience:

For optimal feature performance, it is advised to upgrade to Snowflake ODBC version 25.2.12or later.

 

Added support for the SAP HANA Cloud native connection

Toad Data Studio now supports SAP HANA Cloud native connections. This enhancement expands users connectivity options, providing a seamless and efficient experience when working with SAP HANA Cloud databases.

 

Enhanced Export Options for PDF and CSV Files

Toad Data Studio introduces enhanced export options for PDF and CSV files based on valuable user feedback. This improvement brings a new level of flexibility and a seamless experience when exporting data.

In Toad Data Studio's Pivot Export, when opting for PDF, users will now encounter an enriched "Export As" window. This window provides a manually editable "File Name and Path" field and an Eclipse button for convenient file location selection. File names can be customized with different suffixes.

CSV Export now brings additional options to ensure a consistent and intuitive export from the Pivot grid:

 

Enhanced flexibility and new mapping features for Source Control

Toad Data Studio brings enhanced flexibility and new mapping features for Source Control. Users can now map each linked database repository separately, rather than storing all local repository data in one location and moving them all at once.

Changes have been made in the following sections:

  • Source Control Wizard
  • Action Center

Source Control Wizard:

The option to choose the location for the local repository has been added to the Source Control Wizard:

 

Source Control Wizard displays the default Working Repository path, which can be modified in the General Options menu.

Action Center:

The Action Center toolbar now includes an option to change the location of the local repository:

 

When clicked, it displays a form with information about the currently open project in the Action Center and the location of the local repository:

 

Clicking the folder icon allows users to browse for a new location for the local repository or paste a path directly into the path field.

 

Added support for the Oracle Fusion Connection

Oracle Fusion is now supported as a new Business Intelligence data source in Toad Data Studio. Now you can access Oracle Fusion data in a read-only format, facilitating easier viewing, exporting, and analysis of the data. You can connect directly to Oracle Fusion Cloud Applications (such as ERP, HCM, or SCM) using the built-in Oracle Fusion connector. This will allow you to query and analyze live Fusion data using TDS's familiar interface.

 

AI Explain

The AI Explain is a new generative AI feature available in Toad Data Studio Subscription edition. This feature enables you to analyze your script and understand the logic behind it, by providing clear and simplified plain-language explanations that walk you through the details.

 

You can access the AI Explain feature from the Object Explorer, the SQL Editor, the Cross-Connection SQL Editor and the Script tab in the View Details window. It is supported across multiple data sources, such as Microsoft SQL Server, PostgreSQL, IBM DB2, etc.

 

Supported Objects by Data Sources

Data Source Supported Objects
PostgreSQL Procedures, Functions, Views, Tables, Schemas, Catalogs, Domains, Types, Foreign Tables, Event Triggers, Aggregates, Collations, Roles
DB2/LUW Procedures, Functions, Views, Triggers, Tables, MQ Tables, Schemas
DB2/ZOS Procedures, Functions, Views, Triggers, Tables, Packages, Aliases, MQ Tables, Synonyms, Databases
MySQL Procedures, Functions, Views, Triggers, Tables, Events
Oracle Procedures, Functions, Views, Triggers, Packages, Tables, Database Links, Materialized Views
SAP ASE Procedures, Views, Triggers, Tables, Users, Databases, Indexes, Foreign Keys, Groups, Functions, Defaults, Rules, User Defined Datatypes, Segments, Server Security, Server Roles
SAP HANA Procedures, Functions, Views, Triggers, Tables, Server Security, Sequences, Synonyms, Statistics, Table Types
SNOWFLAKE Procedures, Functions, Views, Databases, Tables
TERADATA Procedures, Functions, Views, Tables, Macros
SQL Server Procedures, Functions, Views, Tables, Indexes, Databases, Sequences, Synonyms
SAP IQ Procedures, Functions, Views, Tables, Users, Groups, Events, Text Config Objects, Text Indexes
MariaDB Tables, Views, Procedures, Functions, Triggers, Events
SAP SQL Anywhere Tables, Views, Users, Groups, Procedures, Functions, Events, Text Config Objects, Text Indexes, Triggers, Indexes
Greenplum Tables, Views, Procedures
Microsoft SQL Azure Tables, Views, Indexes, Databases, Synonyms
Vertica Tables, Views, Projections, Functions
ODBC Generic Tables, Views, Procedures
AWS Redshift Tables, Views

Note: AI Explain is a preview feature available to Toad Data Studio Subscription users. Refer to the Knowledge Base for instructions on how to enable it. Learn more about AI Explain at Toad World

 

Open recently used Editor tabs on application startup

Toad Data Studio introduces "Open recently used Editor tabs on application startup".

The last active Editors tabs will be automatically restored on the startup of application.

To activate this feature, navigate to the Options under the Tools tab in the main ribbon tab, expand Editor section, and check the "Open recently used Editor tabs on application startup" checkbox.

 

Auto-Update service for upgrading Toad Data Studio Subscription

Toad Data Studio Subscription edition includes Quest Auto Update, a service that periodically checks for and delivers product updates. Quest Auto Update is configured to run automatically using the Local Service account after successful installation, Product updates are automatically downloaded, and a notification window alerts you to pending updates.

Quest Auto Update provides daily notifications of available updates. The X button on the notification, snoozes the notification for 24 hours, while the Dismiss option prevents that specific version update from appearing again. Additionally, the notification popup includes a link to the Release Notes of the latest version.

As for the Toad Data Studio offline application, after establishing a connection to the Internet, a message pops up informing that a new version of the application has been published and that can be downloaded.

Allow horizontal grouping of AND/OR conditions in the Where clause in the Diagram tab of the Query Builder

This new feature allows you horizontal GROUPING of WHERE conditions as well as multiple OR lines in query builder diagram. There are also some new user friendly changes in FIELD and SORT options.

 

Functionality for moving Data area values from Row to Column area

Enhanced functionality:

This new feature in Toad Studio allows end users to choose how data is grouped in the Pivot Grid based on the location of Data Values.

When creating the Pivot Grid, after dragging at least two columns to the Data area, the Data values item will be visible in the Column area:

Users can choose where to place the Data Values item, to Column or Row area, by simply dragging the item from one area to another:

When the Data Values item is placed in the Column area, the headers of Data area values are grouped in the Column area of the pivot grid:

When the Data Values item is moved from the Column to the Row area, the format of the Pivot Grid remains the same. Only the headers of the Data area columns are moved under the Row columns in the Pivot Grid:

Every export option for the Pivot Grid preserves the formatting options caused by moving the Data Values item. All changes made to the Pivot Grid file are recognized and preserved downstream (e.g. Automation...)

 

Saving Auto-filter row settings in the Result Sets tab

In this release, we have improved the behavior of the Auto Filter Row feature based on user feedback and usage patterns, to ensure a more intuitive and streamlined experience when working with data grids, providing greater control and efficiency in data filtering and search operations.

The "Auto Filter Row" option is still enabled by default, but when hiding the Auto-filter row after the initial run, this preference is globally retained for subsequent runs and remains in effect when opening new Query Builder or Query Editor tabs within the same Toad Data Point instance. Furthermore, Auto-filter Row settings persist even when re-launching a Toad Data Studio.

 

Export result set to JSON file format

Using the Export Data Wizard in Toad Data Studio, you can export data from databases (tables, views), or a query into a JSON file. This functionality is also available through the Export Wizard database activity in the Automation Wizard.

 

Added support for the Databricks Native Connection

Toad Data Studio enables you to create a native connection to Databricks. This type of connection will allow you to query Databricks data by utilizing the Object Explorer, Query Builder, and SQL Editor in their full capacity. There are two types of authentications that you can use to connect to Databricks:

  • Personal access token
  • OAuth 2.0 Token

 

Session Browser for SQL Server and DB2

Toad Data Studio now includes the Session Browser feature for the following supported platforms:

  • SQL Server
  • IBM DB2

This enhancement brings proven session management capabilities into the Toad Data Studio environment, providing users with real-time insights and administrative control over database sessions.

 

Session Browser Capabilities by Platform

Each Session Browser is designed to match the native session-monitoring features of its respective database platform:

Feature SQL Server IBM DB2
Session overview Uses DMVs like sys.dm_exec_sessions Uses DB2 snapshot monitoring tables
View active SQL per session

Monitor locks & blocking

✔ (sys.dm_exec_requests) ✔ (DB2 lock tables or snapshot locks)
Terminate sessions
Filter/sort sessions
View session resource metrics

 

Feature Highlights

  • View all current user sessions and their statuses.

  • Identify long-running queries, idle sessions, and blocking sessions.

  • Drill down into SQL statements, session locks, and wait events.

  • Terminate or disconnect sessions where permitted0.

 

Access Requirements

Access to session monitoring data in Toad Data Studio depends on platform-specific privileges:

 

SQL Server

Access to session and lock information requires the VIEW SERVER STATE permission. This enables visibility into dynamic management views (DMVs) like sys.dm_exec_sessions, sys.dm_exec_requests, and sys.dm_exec_sql_text:

GRANT VIEW SERVER STATE TO [your_user];

 

IBM DB2

Session and lock data is retrieved using snapshot monitoring views such as SNAPAPPL and SNAPLOCK. To query these, users typically need one of the following roles: SYSMON, SYSMAINT, SYSCTRL, or SYSADM. The most common and least privileged option is:

GRANT SYSMON TO your_user;

Additionally, some environments may require correct DB2 client configuration (e.g., CLI access or cataloged connections).

If a user does not have the required permissions, Toad Data Studio will detect the issue and display appropriate error messages. Where possible, users are guided to obtain necessary access.

 

Group Connections

In Toad Data Studio, you can group connections from different data sources into a single folder for better organization and easier access.

You can create new connections directly within a group, or move existing connections to a different group using the Connection Properties window, the right-click context menu, or by simply dragging and dropping the connection into the desired group.

 

New Features and Enhancements for SAP Databases in Toad Data Studio

As part of our latest implementation effort Toad Data Studio now includes comprehensive support for SAP databases, with enhanced capabilities across development, administration, and reporting.

The following core features have been integrated into TDS: Object Explorer, Editor, Reporting, Data Analysis and Generation, Advanced Development, Administration, Toad Options, along with various other capabilities. In the sections that follow, we will briefly outline the key changes and improvements introduced with this transition.

Object Explorer

With the integration into Toad Data Studio, the Object Explorer has been significantly enhanced to provide broader and more flexible management of SAP database objects. The improvements focus on extending object visibility and control, empowering users with deeper access and editing capabilities. Key enhancements include:

  • Support for Additional Object Types: Expanded object coverage allows users to view and interact with a wider range of database objects that were not previously supported.

Expanded Object Explorer Support by SAP Platform
Data Source Previously Supported Objects Added Supported Objects
SAP ASE Tables, Views, Triggers, Users, Procedures, Functions Materialized Views, Indexes, Foreign Keys, Aliases, User messages, Groups, Extended Stored Procedures, Defaults, Rules, User Defined Datatypes, Segments, Abstract Plans, Jar Files, Encryption Keys, Server Security, Server Objects, Object Lists
SAP SQL Anywhere Tables, Views, Users, Groups, Procedures, Functions Events, Domains, Text Config Objects, Text Indexes, Triggers, Indexes, Login Policies, External Logins, DB Spaces, Object Lists
SAP IQ Tables, Views, Users, Groups, Procedures, Functions External Logins, DB Spaces, Events, Domains, Text Config Objects, Text Indexes, Login Policies, IQ Store Indexes, Catalog Store Indexes, Object Lists
SAP HANA Tables, Views, Triggers, Procedures, Functions Indexes, Full text Indexes, Sequences, Synonyms, Statistics, Table Types, Languages, Server Objects (Remote Servers), Object Lists, Server Security
  • Create / Drop / Edit Additional Data Types: Users can now fully manage additional custom and native data types directly from the Object Explorer interface.

  • Additional Object Management: Enhanced capabilities for handling objects such as triggers, sequences, roles, and more, giving users finer control over their schema.

  • Server Configuration Access: Users can now view and modify key server-level settings, enabling more efficient administrative tasks and configuration management.

These enhancements provide a more comprehensive and streamlined development and administration experience, aligning TDS with the advanced needs of modern SAP environments.

Editor

The SQL Editor in Toad Data Studio has been retained with all its essential capabilities for working with SAP databases. This ensures that users can continue writing, executing, and managing SQL scripts in a familiar environment, with consistent performance and reliability.

Reporting

The Reporting capabilities in Toad Data Studio have been expanded to provide more flexibility and better visualization options when working with SAP data sources. The integration includes support for several powerful tools that help users create, customize, and manage reports with ease:

  • Reports Manager: Centralized management of all user-created reports, allowing for easy organization, scheduling, and execution.

  • Chart Designer: Enables users to create visual representations of their data through a variety of customizable chart types.

  • Data Reports: Allows users to generate detailed, tabular reports directly from query results, ideal for data review and sharing.

  • Schema Report: Automatically generates documentation of database schema structures, useful for auditing, development planning, and team collaboration.

These features provide users with a comprehensive reporting environment that supports both technical and business-focused use cases.

Note: Reporting features are also available for other data sources.

Data Analysis and Generation

In Toad Data Studio, the Data Analysis and Generation functionality has been enhanced to support more effective testing and development workflows for SAP databases.

  • Data Generation: Users can now easily generate test data based on custom rules and constraints. This feature is particularly useful for simulating real-world scenarios, performing load testing, or preparing data for development environments.

By enabling structured and repeatable data creation, this enhancement streamlines the preparation of reliable test datasets, reducing manual effort and improving development efficiency.

Note: Data Generation is also supported for Microsoft SQL Server and Microsoft SQL Azure data sources.

Advanced Development

Debugger feature is implemented for SAP ASE, SAP SQL Anywhere and SAP IQ data sources.

The ’Debug’ feature can be accessed through the right-click context menu in the Object Explorer and is enabled for:

  • Procedures object type - SAP ASE, SAP SQL ANYWHERE, SAP IQ

  • Functions object type - SAP SQL ANYWHERE, SAP IQ

Administration

The Administration module in Toad Data Studio has been significantly enhanced to provide comprehensive tools for managing SAP and related database environments, focusing on ASE, IQ, Anywhere, and HANA support.

Administration Features Support by SAP Database

Administration Feature SAP ASE SAP IQ SAP Anywhere SAP HANA DB2
Additional Database/Schema Management        
Database Map*
Process Browser        
Session Browser      
SQL Monitor        
Error Log        
Performance Monitor        
Job Manager*
Server Options        
Server Dashboards    
MDA Tables        

Database Management right-click context menu options under Operations for SAP ASE data source:

  • Other Tasks (Rename, Online, Checkpoint, Backup, and Restore Database)

  • DBCC (Check Database, Check Catalog, Check Allocation, Check Storage, Check Verify and Check Database Repair)

* Job Manager support available across multiple platforms for scheduled tasks.

* Database Map is supported for IBM DB2 data source.

Toad Options:

Customized Configurations

Toad Data Studio now supports customized configurations that mirror the flexible settings available in Toad for SAP. These configurations allow users to personalize their development and administration environment, ensuring a seamless transition between the two platforms.

Database Map and Debugger folders can be found under Tools/Options:

 

Installer

Toad Data Studio now uses a single installer for both Subscription and Term users.

All editions install into: C:\Program Files\Quest Software\Toad Data Studio [version]

Example: C:\Program Files\Quest Software\Toad Data Studio 2025 R2

“Subscription” has been removed from:

  • Installation paths

  • Registry keys

  • Application UI (Installer wizard, Launcher window, Desktop shortcut, About window)

You can verify your edition via the Licensing window:

and/or under the Launcher window:

Major/Minor releases (e.g., 2025 R2, 2025 R3…) install side-by-side.

Hotfix/Patch builds (e.g., 2025 R2.1, 2025 R2.2…) overwrite the existing installation within the same release stream.

Feature availability is determined by license:

  • Subscription license - enables features such as AI Explain and Auto-Update

  • Term license - runs without these features

 

 


Idea Pond

Got a great idea for a new Toad Data Studio feature or enhancement? Share it with the Development Team and the Community by posting it on Idea Pond.

Visit Toad Data Studio - Idea Pond where you can submit your ideas. You can also read and vote on the enhancement ideas submitted by other Toad users.

Learn More

Remember, you can find blogs, videos, and forums at the Toad Data Studio Community.

 

Understand

Determine the Best Method to Locate Objects

Toad offers a number of features to assist you in locating objects. The following table provides guidelines based on typical use cases:

If you know the....

Use this...

Column name, but do not know the table name

Use Object Search

String of DDL for an object

Dependency for an object

Uses and Used By tabs in the Database Explorer, and then drill-down to the object from there

Criteria for excluding objects

Filter feature in the Object Explorer

 

Object Explorer

You can view database objects for the current connection with the Object Explorer. This feature is useful for dragging and dropping database objects into an open Editor, Query Builder, or other document window. Right-click the objects in the Object Explorer to access additional features such as multiple tasks and actions.

To open the Object Explorer

  1. Select View | Object Explorer.
  2. Review the following for additional information:

    Schema (first field)

    Select the schema you want to view. You can filter the list of schemas that display. See Filter Databases and Objects for more information.

    Object Filter (second field)

    You can quickly set a filter in this field. To do so, enter a name or partial name of an object and press ENTER. Any advanced object filters you set display in this field.

    You can also perform advanced filtering based on case sensitivity, statistics, or other options. See Filter Databases and Objects for more information.

    Tip: You can enable an option to filter using regular expressions in Tools | Options | Explorer | General.

    Note: For tables and views, the columns, data types, and comments display at the bottom of this window.

Tips:

  • To navigate to a previously selected object, click . You can also click to move to the next selected object.
  • To locate objects including procedures, functions, views, variable names and comments in an object's source code, use Object Search. See Search for Objects for more information.
  • To use a different method to select objects such as tabs, drop-downs, or a tree view, click .
  • To generate reports, export data, create SQL statements, or send objects to the Project Manager, SQL Modeler, or Master Detail windows, right-click the objects and select an option.
  • To open the Background Processes window and cancel a query, click the progress bar at the bottom of the window.

 

관련 문서

The document was helpful.

평가 결과 선택

I easily found the information I needed.

평가 결과 선택