지금 지원 담당자와 채팅
지원 담당자와 채팅

Archive Manager for Files 8.6 - Administration Guide

Overview License Activation Adding servers Restrictions Settings Scheduler Archive Post Processing Statistics System context menu Addendum

How to retrieve a version of a file

Our software offers versioning capability. This means that the HSM store keeps versions of modified files. Due to this capability, it is easy to retrieve any of the versions that are in the HSM store and work with them.

 

NOTE: Version retrieving with advanced settings can be done on a folder level via Archive Manager context menu (see “How to retrieve a specific version/shortcut”).

 

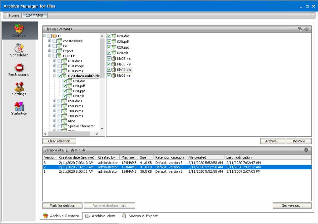
To retrieve a version of a file:

1.Click on the Archive tab.

2.Locate the file.

3.Click on the upward arrow on the Versions tab.

f-retrieve version1

4.After clicking on the upward arrow on the Versions tab, it expands as shown on the following screenshot. Select the version and then click on the Get version button.

f-retrieve version2

5.In the Get version window confirm by clicking OK.

NOTE: Should you wish to get only the shortcut to the version, select the Get shortcut only check box.

f-retrieve version3

6.Click Yes to confirm.

f-retrieve version4

7.Click OK.

f-retrieve version5

As you may have noticed, it is possible to get shortcuts to versions as well.

 

How to mark a version for deletion

 

Marking files for deletion is applicable only in the HSM store. It does not mean that files marked for deletion would be irretrievable. Files marked for deletion are kept in the HSM store and they are retrievable during their retention period (see the section “Retention categories”).

However, upon the expiration of retention time and eventually keep alive time files marked for deletion are considered useless and are therefore deleted by Delete job from the HSM store to free up space.

 

NOTE: Marking for deletion could be done on the folder level also via Archive Manager context menu (see the section “Context menu in Archive Manager for Files”).

 

To mark a specific version of a file for deletion:

1.Click on the Archive tab. Locate the folder in the left pane.

2.Locate the file in the right pane and then click on the upward arrow on the Versions tab to unfold it.

g-mark version1

3.Upon clicking on the upward arrow on the Versions tab, the tab unfolds. Select the version in the lower pane and then click on the Mark for deletion button.

g-mark version2

4.Click OK. The file will be displayed red, indicating that it is marked for deletion in the HSM store.

NOTE: The file is not deleted yet, and will be kept physically in the HSM store until the retention time and eventually keep alive time expires.

g-mark version3

 

How to remove deletion mark from a version

NOTE: Removing deletion mark could be done on the folder level also via Archive Manager context menu (see “Context menu in Archive Manager for Files”).

 

1.Click on the Archive tab. Locate the folder in the left pane.

2.Locate the file in the right pane.

3.Click on the upward arrow on the Versions tab.

4.After clicking on the upward arrow on the Versions tab, the tab unfolds. Select the version which is marked for deletion (highlighted in red) and then click on the Remove deletion mark button.

h-remove del1

5.Click OK.

h-remove del2

How to display files having been physically removed from the file server

With Archive Manager for Files it is possible to display files physically deleted from the file server. Files deleted from the file server are displayed with a red cross.

 

To display files deleted from the file server:

1.Click on the Archive tab.

2.Locate the folder in the left pane.

3.Click on the Show deleted items icon located in the upper right corner (see below).

i-display deleted1

 

4.Files deleted from the respective folder are displayed with a red cross. By selecting any of them you may display its versions.

NOTE: Retrieving of deleted items is described in the next section.

i-display deleted2

관련 문서

The document was helpful.

평가 결과 선택

I easily found the information I needed.

평가 결과 선택