지금 지원 담당자와 채팅
지원 담당자와 채팅

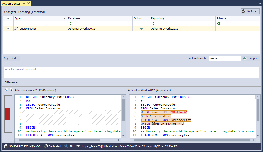
How to version control SQL scripts alongside SQL database objects (4291853)

반품

피드백 제출됨

이 문서로 해당 문제가 해결되었습니까?

  평가 결과 선택



피드백 제출됨

이 문서로 해당 문제가 해결되었습니까?

  평가 결과 선택

Request a KB Article

Leave a Comment

의견을 보내려면 위에서 별 등급(1~5)을 선택해야 합니다.
권장 콘텐츠
제품:
ApexSQL Source Control
항목:
How To
문서 내역:
생성일: 6/19/2019
최종 업데이트 날짜: 5/7/2023
모든 기사 검색