Chat now with support
Chat with Support

Toad Data Studio 1.1 - Release Notes

Tutorial: Create a Database Diagram to Use as a Query Template

Tutorial: Create a Database Diagram to Use as a Query Template

Scenario

Your company creates several daily and weekly reports regarding customer sales. You need to create a Database Diagram that can be used as a template for these queries.

To create a Database Diagram to use as a query template

  1. Connect to the Toad Sample (Access) database in the Navigation Manager.

  2. Select Tools | Diagram.
  3. Drag the CONTACT table in the Object Explorer to the Diagram pane.

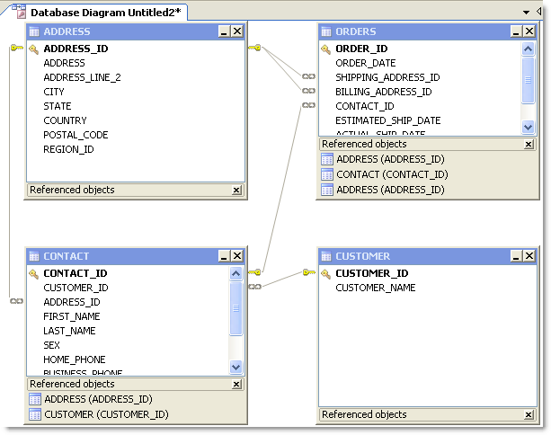
  4. Right click the Diagram pane and clear Show Dependencies to hide the Referenced Objects at the bottom of each table/view, as illustrated in the following screen capture.

  5. Right-click the ORDERS table and select Notes.
  6. Enter the following note in the window for other users:

    The shipping and billing ADDRESS_ID foreign key relations are not needed in most queries and should be hidden when building a query.

  7. Because it is against company policy to display sex and a home phone number in reports, right click on each of these columns in the CONTACT table and select Hide Column.

    Tip: If you have a large number of columns you need to hide, you can right-click a table and select Manage Hidden Columns to quickly select them from a list.

  8. Click Add to Project from the wizard bar at the bottom of the window and enter DBDiagram_Test asthe name for the file. This adds the file to the current project in the Project Manager under a Diagrams folder.
  9. Close the Database Diagram window and open the Project Manager window.
  10. Expand the Diagrams folder and double-click DBDiagram_Test to reload the file in a new Database Diagram window.
  11. To share your project, hidden columns, and notes with colleagues, complete the following:
    1. Select Tools | Options | Environment | Network Share, and navigate to a shared drive where you want to store the Project Manager file.
    2. Select Database | Cache from the open Options window and set the following options:
      Object An notation Cache Description
      Share object annotations Select this checkbox and enter a shared drive location where users can access this file.
      Share hidden column settings Select this checkbox.
    3. Provide the location of the Network Share and Object Annotation Cache settings to colleagues who need to use this diagram.

  

Related Topics

Diagram Relationships

Related Documents

The document was helpful.

Select Rating

I easily found the information I needed.

Select Rating