サポートと今すぐチャット
サポートとのチャット

Foglight for VMware 5.7.3 - User and Reference Guide

Using Foglight for VMware
Introducing the virtual infrastructure Navigation basics Interacting with Foglight for VMware VMware Performance Agent configuration
Reference
Views
VMware Alarms views VMware Explorer views VMware Modeler views VMware VirtualCenter views VMware Environment views Other views
Rules
Agent Rules Cluster Rules Datacenter Rules Datastore Rules Resource Pool Rules ESX Server Rules VirtualCenter Rules Virtual Machine Rules VMW Stale Data Management Rule Virtual Switch Rules
Appendix: Alarm Messages Appendix: Metrics

Virtual objects

Virtual objects can exist only within the confines of the virtual infrastructure. With the exception of virtual machines, virtual objects are logical and are used for organizing VMware ESX Servers and virtual machines, either geographically or by function. In addition, virtual objects allow for the advanced configuration of resource management and of high availability settings.

The creation and subsequent use of virtual machines is the primary purpose for building and maintaining a virtual infrastructure. Virtual machines share many of the characteristics of physical systems (like storage and network interaction), but they do not have direct access to the hardware that is used to process their information and they are considered virtual components within the virtual infrastructure.

A virtual machine encompasses more than just a guest operating system like Microsoft Windows. A virtual machine also contains specific configurations that help to define it, such as the number of processors and the amount of memory it can leverage.

All of the resource utilization for a particular virtual machine on a VMware ESX Server is scheduled through that Server's hypervisor. The efficient tracking and analysis of this scheduling of resources at both the virtual machine and the ESX Server Host level is a key function provided by Foglight for VMware.

At any given time a virtual machine must reside on a single VMware ESX Server, but it can be moved across physical ESX Servers, typically without downtime, through the use of key vCenter functionality called VMotion. VMotion provides a method for proactively moving a virtual machine from one ESX Server to another while avoiding the downtime that can arise from having to perform actions like patching a physical host server. VMotion also provides a manual method a system administrator can use to better balance virtual machine workloads based on resource utilization trends.

A feature called Migration Modeler provides a method for analyzing the impact of using vMotion to move a virtual machine between two VMware ESX Servers in a cluster. Migration Modeler provides this functionality without you actually having to move the virtual machine.

Foglight for VMware also provides a mechanism that tracks the life cycle of the virtual machines within the virtual infrastructure. This enables you to quickly and easily view a history of a virtual machine's performance metrics and a history of its logical location within the virtual infrastructure.

VMware vCenter offers some additional valuable features that customers may wish to use including the VMware Distributed Resource Scheduling (DRS) feature for automating the process of balancing VMware ESX Server utilization and the VMware High Availability (HA) feature for recovering from host failure within a cluster.

A datacenter is the topmost virtual object within a vCenter Server implementation and is required before any VMware ESX Server Hosts can be added to a vCenter. A datacenter is most commonly used to identify the physical boundaries within which an ESX Server Host can exist. In most implementations these boundaries constitute a single physical location that contains a large number of ESX Server Hosts. There is no hard and fast rule stating that a datacenter must exist entirely at just one physical location, but other datacenter implementations are atypical of most virtual infrastructures.

Within the boundaries of a datacenter, objects of the same type cannot have the same name. For example, it is not possible to configure two ESX Server Hosts with the same name to reside within the same datacenter. The same goes for virtual machines, clusters, resource pools and any other objects that can be created and configured to reside within a datacenter. Objects of the same type can have identical names as long as they are located in different datacenters.

The management of datastores is carried out at the both the datacenter and the ESX Server levels.

Each datastore is contained within a datacenter and must be uniquely named within its containing datacenter.

A datastore represents a storage location for virtual machine files. The storage location can be a local file system path, a Virtual Machine File System Storage (VMFS) volume, or a Network Attached Storage directory.

ESX Server Hosts can be configured to mount a set of network drives (or datastores). For each storage location within a datacenter there is only one datastore, so multiple hosts may be configured to point to the same datastore. Whenever an ESX Server Host accesses a virtual machine or file within a datacenter it must use the appropriate datastore path.

Each datastore object keeps a record of ESX Server Hosts that have mounted it, and a datastore object can be removed only if no hosts are currently mounting that datastore.

Datastores are host-independent and platform-independent. Therefore, they do not change in any way when the virtual machines contained within them are moved from one ESX Server to another.

Virtual SAN (VSAN) is a software component running on the ESXi hypervisor. It collects storage resources associated with a cluster and creates a storage pool that is accessible to all hosts on the cluster. When Virtual SAN is enabled on a cluster, a VSAN datastore is created in your environment. VSAN datastores are collections of storage elements that are available to the hosts.

A cluster object is a group of VMware ESX Servers that share common storage resources and network configurations. A cluster represents a pool of the combined resources of all of the ESX Server Hosts assigned to the cluster. For example, if four ESX Servers are added to a cluster and each ESX Server has 2x2 GHz processors with 4 GB of memory, the cluster represents a pool of 16 GHz of CPU processing power and 16 GB of memory that is available for use by virtual machines.

A cluster also serves as the boundary for virtual machine migration activity through the VMware vMotion or VMware HA features. When using either of these technologies for virtual machine migration it is critical that the participating ESX Server Hosts have identical storage resource and network configurations, and this is guaranteed within a cluster by the very definition of a cluster.

Resource pools enable an administrator to fine tune resource allocations within a cluster. A resource pool can be configured to leverage a portion of the overall available resources within a cluster and then virtual machines can be assigned to that resource pool. This enables an administrator to prioritize virtual machines—to either limit or guarantee certain resources to a particular virtual machine or group of virtual machines.

Resource pools can be configured in many ways, from simple to complex. For a simple example, two resource pools are configured within a cluster; one is named Production Virtual Machines and the other is named Development Virtual Machines. The Production resource pool is configured with a “High” share priority and the Development resource pool is configured with the default “Normal” share priority. In this case any virtual machine residing in the Production resource pool is automatically given twice the priority, in terms of access to system resources during periods of contention, of any virtual machine residing in the Development resource pool.

To better demonstrates the true potential of using resource pools, the following is an advanced example. Four ESX Servers are added to a cluster and each ESX Server has 2x2 GHz processors with 4 GB of memory. The cluster therefore represents a pool of 16 GHz of CPU processing power and 16 GB of memory that is available for use by virtual machines. The figure below illustrates that the Production Cluster resource that resides in the Chicago datacenter has 16 GHz of processing power and 16 GB of memory. A resource pool is created for a CRM Application that has access to 8 GHz of the cluster’s total CPU resources and 6 GB of the cluster’s total memory. By drilling down further from there you see that within the CRM Application resource pool there are two more resource pools (Database and Web). The existence of the Database resource pool ensures that key database virtual machines have access to the resources necessary to perform their highly transactional operations. The web servers have access to a smaller portion of the overall resources—just enough to provide the necessary end-user responsiveness from a web transaction perspective without impacting the key backend database infrastructure.

To assist with the understanding of these nested relationships of virtualized objects, Foglight for VMware provides both a Topological and a Hierarchical view of the entire virtual infrastructure as well as resource pool mapping functionality for maximum flexibility in tracking advanced virtual infrastructure configurations.

Your VMware environment uses virtual switches to distribute network traffic. A stand-alone ESX host typically uses a standard virtual switch to manage network traffic to and from virtual machines running on that host. Distributed virtual switches manage configuration of proxy switches, enabling communication between a virtual machine using the distributed switch and any of these components:

In addition to standard and distributed virtual switches, your monitored environment may also include one or more Cisco virtual switches. A Cisco virtual switch is a third-party distributed virtual switch that manages network traffic between virtual machines and other components in your integrated virtual infrastructure. For more information about virtual switches, see your VMware documentation.

Folders are hierarchical components that exist within a vCenter and they enable an administrator to more easily organize the virtual environment for manageability. There are three different types of folders that can exist within the various layers of the virtual infrastructure hierarchy.

The following table lists the available types of folders, and explains the levels at which they can exist and the objects they can contain.

Table 1. Folder Types

Datacenter

vCenter Root

Datacenters

Virtual Machine

Datacenter

Virtual Machines and Templates

Compute Resources

Datacenter

Hosts and Clusters

Folders may contain nested folders of the same type, but not of other types. It is not possible, for example, to create a virtual machine folder within a datacenter folder.

Folders are provided strictly for organizational and management purposes. They offer a way for an administrator to classify objects that is not tied to (and therefore bound by) the virtual/physical relationship framework. For example, two datacenter folders are created at a vCenter root; one folder is labelled Primary Datacenters and the other is labelled Disaster Recovery Datacenters. An administrator can configure multiple primary datacenters containing production ESX Servers, place those datacenters in the Primary Datacenters folder, and then assign the necessary permissions to that folder to allow standard users to perform management tasks for the entire primary virtual infrastructure. The administrator can then configure multiple disaster recovery datacenters containing disaster recovery ESX Servers, place those datacenters in the Disaster Recovery Datacenters folder, and assign a different set of permissions to that folder. This prevents standard users from building virtual machines that may take over resources that are necessarily dedicated to HA-configured disaster failover virtual infrastructure components.

Using Foglight for VMware, you can observe either a Topology view that does not use folders and presents a logical breakdown of the virtual infrastructure by component, or a Hierarchy view that uses folders and presents the familiar interface that is found within the vCenter management server.

Navigation basics

Navigation basics

This describes the basic Foglight for VMware navigation techniques necessary for using Foglight for VMware.

For information about navigation in the browser interface, see Interacting with Foglight for VMware .

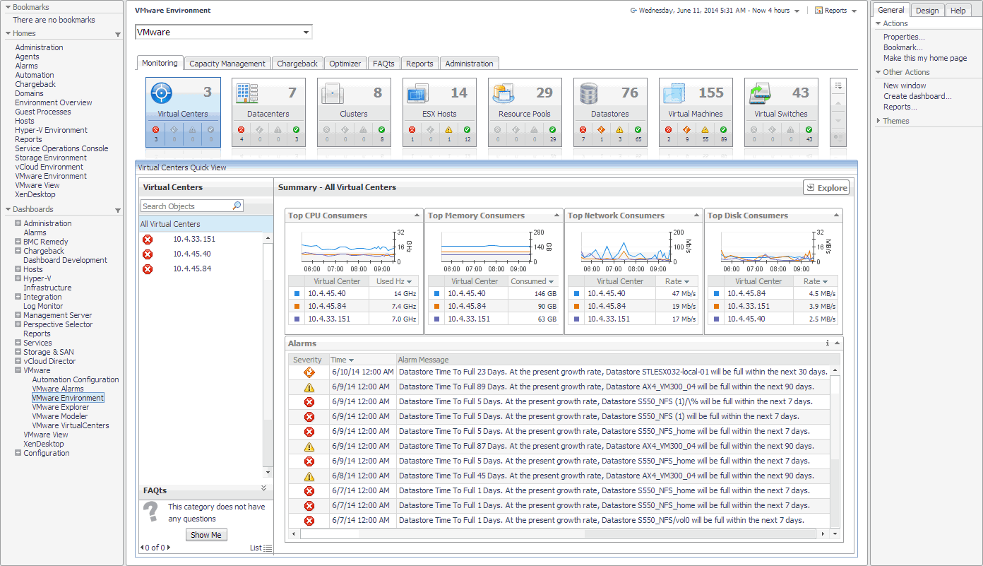
Foglight for VMware browser interface elements

Depending on your user roles, you may see either the contents of the first bookmark (the Welcome page is the default) listed under Bookmarks, or a home page. For further details, see the Foglight User Guide.

Typically, the browser interface is divided into three panels: the navigation panel on the left, the display area in the middle, and the action panel on the right.

Navigation panel

The navigation panel operates like a drawer. Its default state is open. To close the navigation panel, click the arrow at the far left of the Foglight for VMware browser interface. Click that arrow again to open the navigation panel.

The navigation panel lists all of the dashboards that are available to the current user for viewing. You can use the navigation panel to select a dashboard to view in the display area. To access a specific dashboard, open the appropriate module (the Virtual module, for example).

The navigation panel also provides access to the Foglight for VMware Administration and Configuration areas, and may provide access to some product-specific navigational views (for example, the Virtual Infrastructure view for the VMware Explorer dashboard).

If you do not see any dashboards in the navigation panel, the user id with which you signed in may not have been assigned to a group. For details, see the Foglight for VMware User Help.

関連ドキュメント

The document was helpful.

評価を選択

I easily found the information I needed.

評価を選択