Chat now with support
Chat with Support

Foglight for VMware 5.7.0 - User and Reference Guide

Using Foglight for VMware
Introducing the virtual infrastructure Navigation basics Interacting with Foglight for VMware VMware Performance Agent configuration
Reference
Views
VMware Alarms views VMware Explorer views VMware Modeler views VMware VirtualCenter views VMware Environment views Other views
Rules
Agent Rules Cluster Rules Datacenter Rules Datastore Rules Resource Pool Rules ESX Server Rules VirtualCenter Rules Virtual Machine Rules VMW Stale Data Management Rule Virtual Switch Rules
Appendix: Alarm Messages

Virtual objects

Datastores are host-independent and platform-independent. Therefore, they do not change in any way when the virtual machines contained within them are moved from one ESX Server to another.
Your VMware environment uses virtual switches to distribute network traffic. A stand-alone ESX host typically uses a standard virtual switch to manage network traffic to and from virtual machines running on that host. Distributed virtual switches manage configuration of proxy switches, enabling communication between a virtual machine using the distributed switch and any of these components:
In addition to standard and distributed virtual switches, your monitored environment may also include one or more Cisco virtual switches. A Cisco virtual switch is a third-party distributed virtual switch that manages network traffic between virtual machines and other components in your integrated virtual infrastructure. For more information about virtual switches, see your VMware documentation.
Table 1. Folder Types

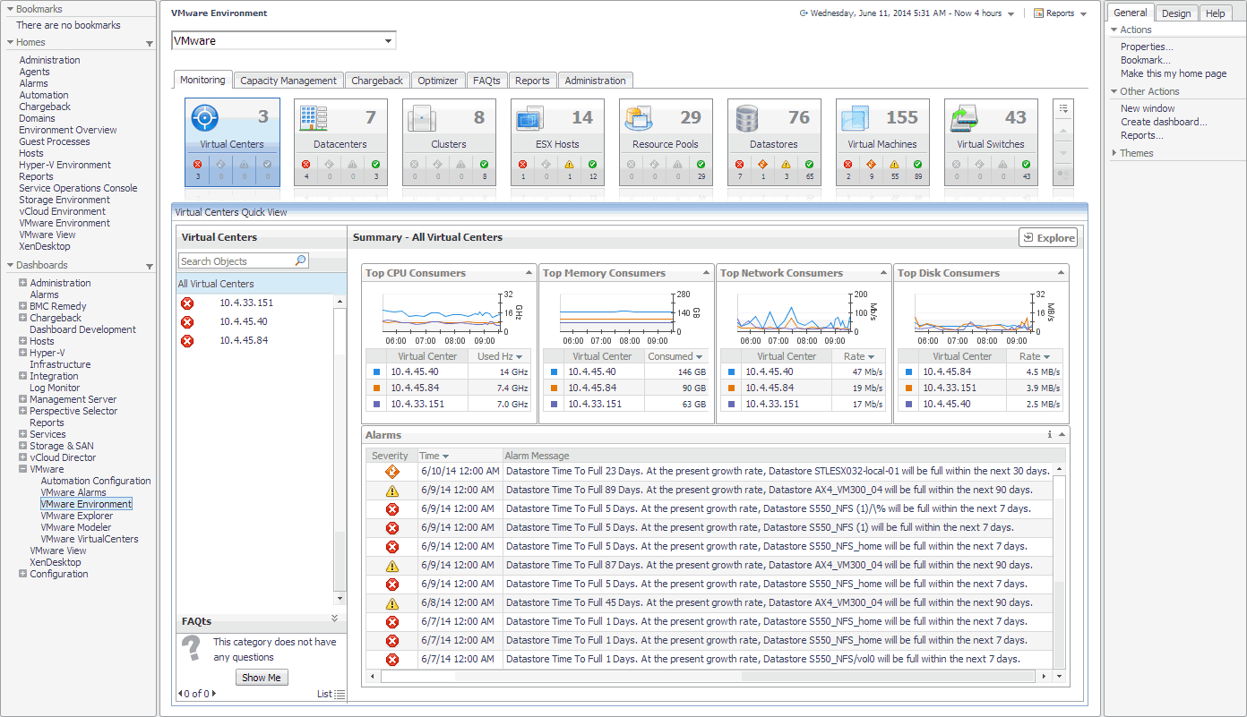
Navigation basics

This describes the basic Foglight for VMware navigation techniques necessary for using Foglight for VMware.
For more information about Foglight for VMware navigation, see the Foglight for VMware User Guide and the Foglight for VMware Administration and Configuration Guide.

Foglight for VMware browser interface elements

Navigation panel

Related Documents

The document was helpful.

Select Rating

I easily found the information I needed.

Select Rating