サポートと今すぐチャット
サポートとのチャット

Essentials for Office 365 2.13 - User Guide

Connecting to SharePoint Site or Site Collections Copyright Tool Overview
General Tool Configuration Profile Manager Proxy Mode Azure Turbo and CSOM Creating User Mapping Creating User and Template Reports Support and Troubleshooting Activation Modes of Migration
Home Tab Migration Analysis Tab Migrator Tab
Interface Connect to Resources Copy Sites Live Compare Hyper Mode Classic Mode Copy Alerts Orphaned Users Copy In-Place Tagging of SharePoint Items Incremental/Delta Copy Forms Migration Workflow Migration Save Site to XML
File Manager Tab Drives Tab
Interface Overview Migration Job Structure Connecting to Resources Copy Google Drive Copy File Share Copy My Sites to OneDrive for Business Copy Tenant Copy Box Copy Dropbox Nintex Deployment
Post Migration Compare Security Manager Tab Term Store Manager Tab Administrator Tab Backup Tab
Interface Overview Backup Job Structure Advanced Search Retention Policies Storage for Backup Import/Export Backup Archives Connecting to SharePoint and OneDrive for Business Connecting to Cloud Storage Hyper vs Classic Backup Setup Hyper SharePoint Online Backup Hyper OneDrive Backup Hyper Office 365 Groups Backup Smart Backup Classic SharePoint Online Backup Classic OneDrive Backup Classic Office365 Groups Backup Classic Mailbox Backup Change Properties for Backup Admin Management Scheduling Backup Jobs Backup Project Conversion
Help Tab View Tab Architect Tab Public Folders for SharePoint Tab Scripts Troubleshooting Appendix About

Permissions Given to a User or Group

This window displays a set of permissions granted to specific user or group.  It may be accessed by selecting a farm/tenant, site, list or library from the Navigation Pane and then pressing the Permission Given to User/Group button in the Security Analysis section of the ribbon.

This window features drill-down capabilities to analyze user/group permissions further down in the hierarchy. Additional capabilities such as modifying permissions can be exposed using the right-click menu or the ribbon.

info

NOTE: This report may be exported in its entirety to a .csv format. However this may be a lengthy process depending on the amount of content.

PermissionGiventoUser

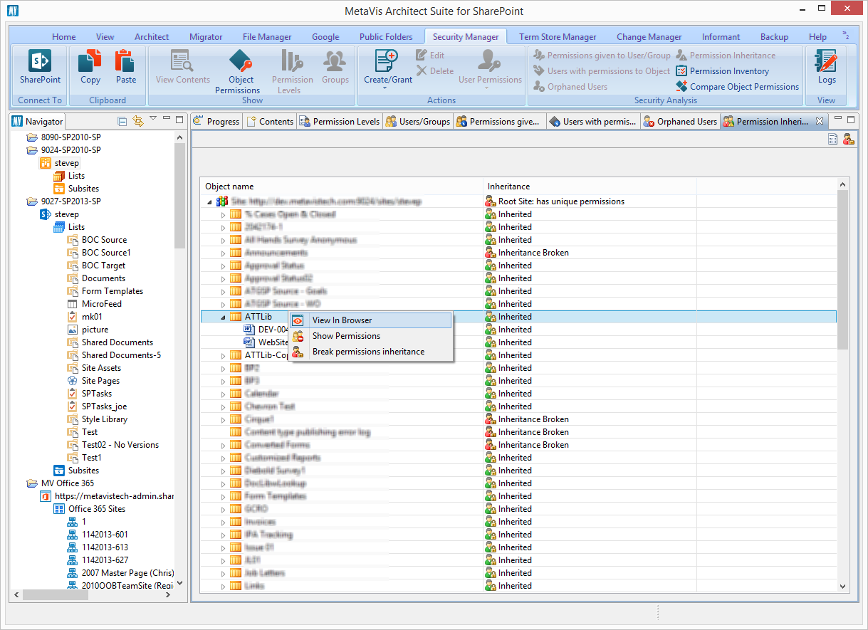
Permission Inheritance

This window displays the inheritance information for SharePoint sites, lists and items. It may be accessed by selecting a site, list or library from the Navigation Pane or an item from a Content Pane and then pressing the Permission Inheritance in the Security Analysis section of the ribbon.  

This window features drill-down capabilities to analyze inheritance further down in the hierarchy. Additional capabilities such as breaking and reinstating inheritance can be exposed using the right-click menu or the ribbon.

info

NOTE: This report may be exported in its entirety to a .csv format. However this may be a lengthy process depending on the amount of content.

PermissionInheritance

Permission Inventory

This window generates a CSV report that contains a complete inventory of all permissions in site or a site collection combining data from other visual reports into a single export.  It may be accessed by selecting a site, list or library from the Navigation Pane or an item from a Content Pane and then pressing the Permission Inventory in the Security Analysis section of the ribbon.
PermissionInventory

Site Collection Administrators

This window displays a list of all Site Collection Administrators to this specific site collection.

To view and export a list of Site Collection Administrators:

1.Connect to this location in the Essentials Navigator

2.Select a site or sub-site

3.Right click and select Permissions > Show Site Collection Administrators
MetaVis Security Manager - Site Collection Administrator Report

4.The list of Site Collection Administrator usernames, login and email will be displayed in the report section.  If you wish to export this list, click the CSV Report button in the report's toolbar.

関連ドキュメント

The document was helpful.

評価を選択

I easily found the information I needed.

評価を選択