サポートと今すぐチャット
サポートとのチャット

Archive Manager for Files 8.9 - Administration Guide

Retrieving a deleted file version from the file server

1.Click on the Archive tab.

2.Click on the Show deleted items icon located in the upper right corner.

3.Locate the folder in the left pane.

4.Select the file in the right pane.

5.Click on the upward arrow on the Versions tab to unfold the tab.

6.Select the version in the lower pane and then click on the Get version button.

j-retrieve version1

7.In the Get version window you may choose to restore only a shortcut by selecting the Get shortcut only check box. Click OK.

j-retrieve version2

8.Click OK.

j-retrieve version3

NOTE: The same can be done also via Archive Manager context menu (see further).

Retrieving a specific file version from shortcut

In some cases you may want to replace shortcut(s)/file(s) residing in a folder with a specific shortcut/version. Since Archive Manager for Files keeps the existing structure of disks and folders, this can be done even recursively. To replace shortcut(s)/file(s) residing in a folder with a specific version/shortcut:

 

1.Click on the Archive tab.

2.Locate the folder and right-click it.

NOTE: Specific version retrieving can be done also for a single file (see the section “How to retrieve a version of a file”).

3.In the context menu, select Get version.

f-get version

4.In the Get version window you may specify your requirements as follows:

You can retrieve the Latest version, Previous version or select the Version number switcher and enter the version in the adjacent text box (the digit 1 stands for the 1st, i.e. the oldest version).

There is also a possibility to apply Date Filter to decrease the number of versions being retrieved. Select the check box Apply Date Filter, choose Date Type which can be Archive, Created or Modified and finally set the time period.

f-get version by date type

The meaning of each Date Type is as follows:

Archive - the date when specific file version had been archived.

Created - the date when specific file version was created.

Modified - the date when specific file version was last time modified.

Same as in Get version it is possible to apply date filter to decrease the number of versions being retrieved.

IMPORTANT NOTE: In the case that the version does not exist, no replacement will be made.

g-settings

·Select the Replace shortcuts check box, should you wish to replace Archive Manager shortcut(s) of the folder with the version having been specified.

·Select the Replace files check box, should you wish to replace file(s) of the folder with the version having been specified in the text box.

·Select the Restore deleted files check box, should you wish to retrieve specified version even for files deleted from the folder.

For all the above mentioned options: If you wish to get shortcut(s) only, select Get shortcut(s) only by clicking on the switcher button; in the case that you wish to get file(s), switch to Get file(s) by clicking the button.

Select the Recursively check box to apply the defined operation to subfolders, too.

In the Run in x threads box you may specify the number of threads you wish to run – the more threads, the faster retrieving.

5.Click OK to confirm. Then click Close.

Retrieving files from shortcuts to another folder

With Archive Manager for Files you can retrieve files from their shortcuts from one folder to another. Especially notebook users will appreciate this feature since it allows them to get all archived documents and files of any folder copied to their machine without retrieving the original files.

 

1.On the Archive tab locate the folder and right-click it.

2.From the context menu click Get version to folder.

 

h-get version to folder

 

3.In the pop-up window define your settings:

You can retrieve the Latest version or select the Version number switcher and enter the version number in the adjacent text box (the digit 1 stands for the 1st, i.e. the oldest version).

NOTE: In the case that the version does not exist, no retrieving will take place.

 

i-settings

If you check Replace files and shortcuts check box, the versions of files or shortcuts already existing in the destination folder will be rewritten by the new ones being synchronized now. If you leave this check box empty, files/shortcuts already existing in the destination folder (which were e.g. copied here earlier) will be left untouched. Only new files/shortcuts will be added to the destination folder.

Check Recursively check box to apply the defined operation to subfolders, too.

Should you wish to get shortcuts only, select Get shortcut(s) only by clicking on the switcher button, should you wish to get files, switch to Get file(s).

In the Retrieve to folder text box enter the path to the folder where you want to retrieve the files and/or shortcuts or use the browse button to locate the folder.

In the Run in x threads box you may specify the number of threads you wish to run – the more threads, the faster the retrieval.

 

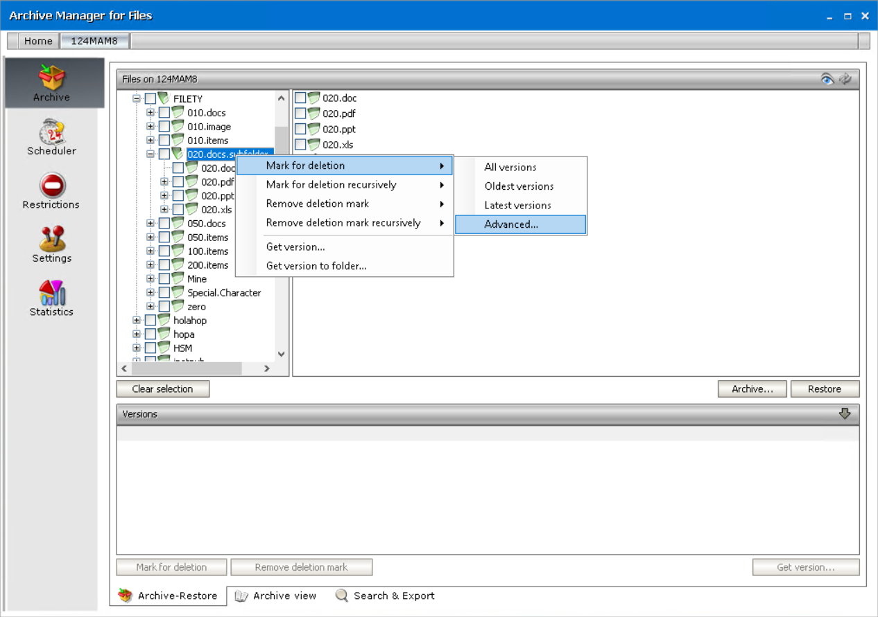
Marking file versions for deletion within a time period

1.Click on the Archive tab.

2.Locate the folder in the left pane and right-click it.

3.In the context menu, select Mark for deletion and then Advanced.

d-advanced

4.In the Mark for deletion window, select the Mark for deletion versions created between switcher and then specify the time period. Click OK.

e-mark for deletion

NOTE: In this window you may also choose to mark for deletion several oldest versions or several most recent versions.

 

関連ドキュメント

The document was helpful.

評価を選択

I easily found the information I needed.

評価を選択