サポートと今すぐチャット
サポートとのチャット

Archive Manager for Files 8.6 - Administration Guide

Overview License Activation Adding servers Restrictions Settings Scheduler Archive Post Processing Statistics System context menu Addendum

How to retrieve a version of a file deleted from the file server

1.Click on the Archive tab.

2.Click on the Show deleted items icon located in the upper right corner.

3.Locate the folder in the left pane.

4.Select the file in the right pane.

5.Click on the upward arrow on the Versions tab to unfold the tab.

6.Select the version in the lower pane and then click on the Get version button.

j-retrieve version1

7.In the Get version window you may choose to restore only a shortcut by selecting the Get shortcut only check box. Click OK.

j-retrieve version2

8.Click OK.

j-retrieve version3

NOTE: The same can be done also via Archive Manager context menu (see further).

Context menu in Archive Manager for Files

Since a new version is created automatically whenever a modified document is archived, a large number of versions from a single document may be created. At some points you may want to mark for deletion some of the versions so that they could be physically deleted from the HSM store upon expiration of the retention period.

The context menu is used preferably for:

·marking versions for deletion,

·removing deletion marks,

·retrieving a specific version or shortcut of a file even to a folder different from the original one (useful e.g. for notebook users).

Context menu is used on the folder level and all tasks can be performed even recursively.

info

NOTE: Archived files (i.e. their versions) having been marked for deletion are retrievable with Archive Manager for Files.

 

 

MARKING FOR DELETION and REMOVING DELETION MARKS from versions of all files residing in a folder

The context menu on the Archive tab offers you six basic possibilities:

·Mark for deletion – mark for deletion all, oldest, latest versions of all files residing in a folder or versions created during a specific period

·Mark for deletion recursively – mark all, oldest, latest, or specific versions of files for deletion recursively, i.e. the deletion mark is applied to the versions of files residing also in the subfolders of a given folder

·Remove deletion mark – remove deletion mark from all, oldest, latest or specific versions of the files

·Remove deletion mark recursively – remove deletion mark from all, oldest, latest or specific versions of files recursively, i.e. the deletion mark is removed from the versions of files residing also in the subfolders of a given folder

·Get version – retrieve specific versions of files (see “How to retrieve a specific version/shortcut”)

·Get version to folder – retrieve specific versions of files to folder different from the original location

 

Only the first option Mark for deletion will be described in detail. The procedures for the next three options are similar. The Get version option is described in “How to retrieve a specific version/shortcut” and the Get version to folder option is described in “How to retrieve a file/shortcut to a specific folder”.

 

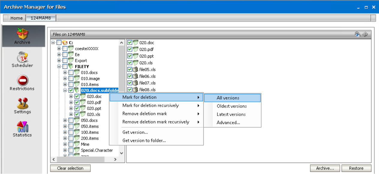
To mark versions of all files residing in a folder for deletion:

1.Click on the Archive tab.

2.Locate the folder in the left pane and right-click it.

3.In the context menu, select Mark for deletion and then

ØAll versions to mark for deletion all versions of the folder’s files

ØOldest version to mark for deletion the oldest version of all files

ØLatest version to mark for deletion the most recent version of all files

 

NOTE: Advanced option is described further in “How to mark for deletion versions created during a specific time period”.

 

NOTE: You can also mark for deletion a specific version of a single file (see the section “How to mark a version for deletion”).

 

a-all versions

4.In the respective dialog-box click Yes to confirm.

b-yes

NOTE: Now you may check what you have done: Simply select any of the files in the right pane (under the respective folder), and then click on the arrow on the Versions tab to unfold it. Versions which you have marked for deletion will be displayed red, indicating that they are marked for deletion in the HSM store. (In our example three versions are marked. See the next screenshot.)

 

c-marked

How to mark for deletion versions created during a specific time period

1.Click on the Archive tab.

2.Locate the folder in the left pane and right-click it.

3.In the context menu, select Mark for deletion and then Advanced.

d-advanced

4.In the Mark for deletion window, select the Mark for deletion versions created between switcher and then specify the time period. Click OK.

e-mark for deletion

NOTE: In this window you may also choose to mark for deletion several oldest versions or several most recent versions.

 

関連ドキュメント

The document was helpful.

評価を選択

I easily found the information I needed.

評価を選択