サポートと今すぐチャット
サポートとのチャット

Archive Manager for Files 8.10 - Administration Guide

Retrieving a file version

Our software offers versioning capability. This means that the HSM store keeps versions of modified files. Due to this capability, it is easy to retrieve any of the versions that are in the HSM store and work with them.

 

NOTE: Version retrieving with advanced settings can be done on a folder level via Archive Manager context menu (see “How to retrieve a specific version/shortcut”).

 

To retrieve a version of a file:

1.Click on the Archive tab.

2.Locate the file.

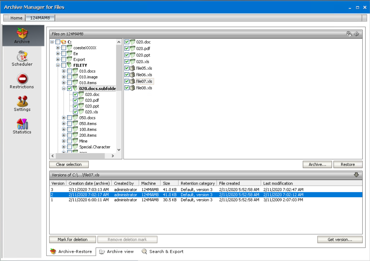
3.Click on the upward arrow on the Versions tab.

f-retrieve version1

4.After clicking on the upward arrow on the Versions tab, it expands as shown on the following screenshot. Select the version and then click on the Get version button.

f-retrieve version2

5.In the Get version window confirm by clicking OK.

NOTE: Should you wish to get only the shortcut to the version, select the Get shortcut only check box.

f-retrieve version3

6.Click Yes to confirm.

f-retrieve version4

7.Click OK.

f-retrieve version5

As you may have noticed, it is possible to get shortcuts to versions as well.

 

Marking a file version for deletion

 

Marking files for deletion is applicable only in the HSM store. It does not mean that files marked for deletion would be irretrievable. Files marked for deletion are kept in the HSM store and they are retrievable during their retention period (see the section “Retention categories”).

However, upon the expiration of retention time and eventually keep alive time files marked for deletion are considered useless and are therefore deleted by Delete job from the HSM store to free up space.

 

NOTE: Marking for deletion could be done on the folder level also via Archive Manager context menu (see the section “Context menu in Archive Manager for Files”).

 

To mark a specific version of a file for deletion:

1.Click on the Archive tab. Locate the folder in the left pane.

2.Locate the file in the right pane and then click on the upward arrow on the Versions tab to unfold it.

g-mark version1

3.Upon clicking on the upward arrow on the Versions tab, the tab unfolds. Select the version in the lower pane and then click on the Mark for deletion button.

g-mark version2

4.Click OK. The file will be displayed red, indicating that it is marked for deletion in the HSM store.

NOTE: The file is not deleted yet, and will be kept physically in the HSM store until the retention time and eventually keep alive time expires.

g-mark version3

To mark versions of all files residing in a folder for deletion:

1.Click on the Archive tab.

2.Locate the folder in the left pane and right-click it.

3.In the context menu, select Mark for deletion and then

ØAll versions to mark for deletion all versions of the folder’s files

ØOldest version to mark for deletion the oldest version of all files

ØLatest version to mark for deletion the most recent version of all files

 

NOTE: Advanced option is described further in “How to mark for deletion versions created during a specific time period”.

 

NOTE: You can also mark for deletion a specific version of a single file (see the section “How to mark a version for deletion”).

 

a-all versions

4.In the respective dialog-box click Yes to confirm.

b-yes

NOTE: Now you may check what you have done: Simply select any of the files in the right pane (under the respective folder), and then click on the arrow on the Versions tab to unfold it. Versions which you have marked for deletion will be displayed red, indicating that they are marked for deletion in the HSM store. (In our example three versions are marked. See the next screenshot.)

 

c-marked

 

You can also use the context menu for each file:

·Mark for deletion – mark for deletion all, oldest, latest versions of all files residing in a folder or versions created during a specific period

·Mark for deletion recursively – mark all, oldest, latest, or specific versions of files for deletion recursively, i.e. the deletion mark is applied to the versions of files residing also in the subfolders of a given folder

Removing a deletion mark from a file version

NOTE: Removing deletion mark could be done on the folder level also via Archive Manager context menu (see “Context menu in Archive Manager for Files”).

 

1.Click on the Archive tab. Locate the folder in the left pane.

2.Locate the file in the right pane.

3.Click on the upward arrow on the Versions tab.

4.After clicking on the upward arrow on the Versions tab, the tab unfolds. Select the version which is marked for deletion (highlighted in red) and then click on the Remove deletion mark button.

h-remove del1

5.Click OK.

h-remove del2

 

You can also use the context menu for each file to remove deletion mark:

·Remove deletion mark – remove deletion mark from all, oldest, latest or specific versions of the files

·Remove deletion mark recursively – remove deletion mark from all, oldest, latest or specific versions of files recursively, i.e. the deletion mark is removed from the versions of files residing also in the subfolders of a given folder

Displaying files removed from the file server

With Archive Manager for Files it is possible to display files physically deleted from the file server. Files deleted from the file server are displayed with a red cross.

 

To display files deleted from the file server:

1.Click on the Archive tab.

2.Locate the folder in the left pane.

3.Click on the Show deleted items icon located in the upper right corner (see below).

i-display deleted1

 

4.Files deleted from the respective folder are displayed with a red cross. By selecting any of them you may display its versions.

NOTE: Retrieving of deleted items is described in the next section.

i-display deleted2

関連ドキュメント

The document was helpful.

評価を選択

I easily found the information I needed.

評価を選択