Tchater maintenant avec le support
Tchattez avec un ingénieur du support

Toad Data Modeler 8.0 - User Guide

Introduction User Interface Models and Model Objects
Physical Data Model
Entity Relationship Diagram Objects Basic Database Design Advanced Database Design
Universal Data Model Logical Data Model Working with Model Objects
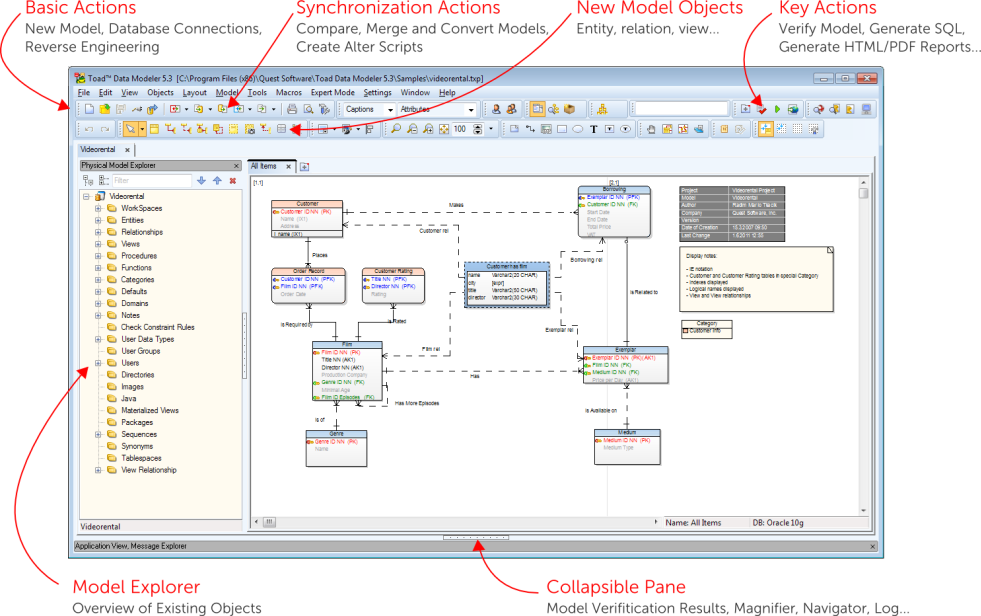
Features and Tools
Application Variables Export/Import DDL Script Generation Graphics Model Actions Print Create New Project Reports Reverse Engineering Scripting and Customization About Templates Tips and Tricks Toad for Oracle Integration Toad Intelligence Central (TIC) Integration Tools Version Control
Options and Configuration Databases
Amazon Redshift 1.0 IBM DB2 LUW 9.5 IBM DB2 LUW 9.7 IBM DB2 LUW 10.1 IBM DB2 LUW 10.5 IBM DB2 LUW 11.1 IBM DB2 z/OS 11 Greenplum 4.1 Greenplum 4.2 Ingres 9.3 Ingres 10.0 EDB Postgres Advanced Server 10 Microsoft Access 2010 Microsoft Azure SQL Database V12 Microsoft SQL Server 2012 Microsoft SQL Server 2014 Microsoft SQL Server 2016 Microsoft SQL Server 2017 Microsoft SQL Server 2019 Microsoft SQL Server 2022 MySQL 5.6 MySQL 5.7 MySQL 8.0 Oracle 11g Release 1 Oracle 11g Release 2 Oracle 12c Release 1 Oracle 12c Release 2 Oracle 18c Specifics - Oracle 19c Specifics - Oracle 21c PostgreSQL 9.5 Specifics - PostgreSQL 10 Specifics - PostgreSQL 11 Specifics - PostgreSQL 12 SQLite 3.7 Sybase ASE 15.5 Sybase ASE 15.7 SAP ASE 16.0 Sybase IQ 15.2 Sybase SQL Anywhere 11 SAP SQL Anywhere 17 Teradata 13 Vertica Database 8.0
Copyright Legal Notices

User Interface

Toad Data Modeler offers these basic ways how to work in it and control all its features and functions:

Interface Layout

Simple and Minimalist Layout

Layout of Toad Data Modeler can be both simple and complex. Various panes can be docked on the left side, the right side or at the bottom of the application and some of the areas can be collapsed using tiny buttons in the middle of window splitters. The default layout for basic operations and tasks can be similar to this:

 

Expanded Area

Application View

All currently opened projects, models and their workspaces are listed in the Application View (AV). There, you can:

  • Manage your models (activate, save, close, etc.)
  • Edit model names (F2 or Rename)
  • Work with Workspaces and Designers

Application View is by default docked on the bottom left side, next to the Message Explorer. You can close it at any time and open it later.

To open the Application View

Click on the Window Toolbar (or go to Window Menu | Application View).

TIP:

  • You can dock Application View to a custom position - see Docking for more infomation.
  • When you need to find a specific model/workspace in Application View, expand the Model/Workspaces items and start typing the name of the item you're looking for. It will be found and highlighted. This function does not look for items in collapsed notes, that's why you need to expand them first.
  • Application View also displays versions and revisions of items checked out from Version Manager.
 

Application View Right-Click Options

Right-click a Model to see the following options:

Option Description

Activate Model

Highlights the selected model and enables menu and toolbar options for the model.

Add Workspace

Adds a new workspace (WS) to the selected model. You can define the workspace name, description and objects in the automatically opened Workspace Properties dialog.

TIP: To disable this function, go to Settings Menu | Options | General  and uncheck the Open Workspace Properties Dialog after Add Workspace checkbox.

Model Properties

Opens the Model Properties dialog.

Save

Saves the model.

Save as

Allows you to save the selected model in another file format or to another location.

Object Viewer

Displays a complete list of model objects, e.g. attributes, triggers, check constraints, views, etc.
See Object Viewer for more information.

Add to Project

Adds the model to a chosen Project.

Rename

Renames the model.

Close Model

Closes the selected model. If any changes have been made in the model, a confirmation dialog is displayed.

Create Indexes to All Foreign Keys

Creates Indexes for all foreign keys that don't already have one.

Note: This option is only available for Universal and Physical models.

Infer Indexes of Foreign Keys

Binds suitable Indexes of foreign keys to an entity relationship.

Note: This option is only available with Universal and Physical models. Indexes can only be bound to Non-Identifying Relationship.

In Expert Mode, additional options are available:

Add to Version Manager

Allows you to add the model to Version Manager.

Test Model

Runs internal test of model consistency.

Repair Model

Tries to fix errors found during Test Model. Fixes roughly 60 % of problems.

Note: Verify Model versus Test Model:

Verify Model checks your model from the modeling point of view. If your model is verified and you still encounter problems, you can run Test Model. Test messages will be displayed in the Message Explorer where they can be saved to a text file.

Right-click the Workspaces node to see the following options:

Option Description

Add Workspace

Creates a new workspace (WS) in the model.

Open All Designers

Opens Designers for all existing Workspaces in the model.

Right-click a specific Workspace to see the following options:

Option Description

Activate Designer

Activates already opened Designer of the selected WS, or opens Designer for this WS in the Application Window.

Open Designer

Opens another Designer for the selected WS.

Edit

Opens the Workspace Properties dialog where you can define the name of the WS and description.

Model Properties Opens the Model Properties dialog.

Workspace Format

Opens the Workspace Format dialog.

Copy Workspace Layout to Copies this layout to another Workspace

Add All Model Objects to Workspace

Adds shortcuts of Model objects to the selected workspace.

Fill Relationships to Workspace

Adds shortcuts of relationships to the selected WS. Note that this function only adds shortcuts of existing relationships between objects in case they are not present on the selected workspace.

Optimal Style for All Lines

Seeks an optimal relationship line arrangement and adjusts them accordingly.

Straighten All Lines

Straightens all relationship lines wherever it is possible.

Copy Workspace Creates a copy of the selected WS.
Rename Renames the Workspace name.

Delete Workspace

Deletes the selected WS from model.

Application Window

Application Window (AW) represents a work area where you design your models, work with scripts etc.

Toad Data Modeler allows you to work with several models of the same or different databases simultaneously.  The opened models, their workspaces and even Script Editor or Scripting Window are organized using the system of tabs.

  

The system of tabs used by the Application Window can be divided into two levels:

  • Top level tabs - Models, Script Editor, Scripting
  • Sub level tabs - Designers (for Models), Scripts (for Script Editor, Scripting)

Closing a top level tab will close all of its sub level tabs (e.g. closing a model tab will close all its designer tabs)

Documents connexes

The document was helpful.

Sélectionner une évaluation

I easily found the information I needed.

Sélectionner une évaluation