NOTE: this article was published using the r9.7 version of the Web Portal.
First, publish a model from the mart into the Web Portal. Please see this article that covers how to do that: https://erwinhelp.zendesk.com/hc/en-us/articles/115003855152-How-to-harvest-mart-model-using-Web-Portal
Now the model(s) should appear in the Repository similar to figure 1.

Figure 1.
In the upper right corner of the Web Portal UI, choose Tools | Administration

Figure 1a. This is for version 2020R1

Figure 2.
 You should now be on the Administration tab.  Press the blue plus sign (+)
Figure 3.
The Add New Schedule Window appears

Figure 4.
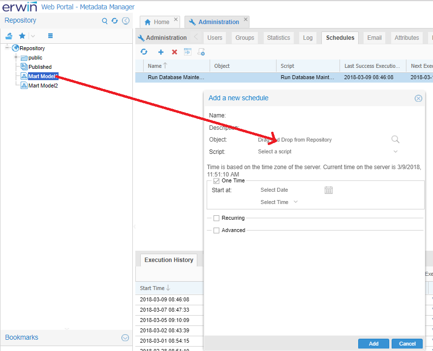
Drag and drop a model from the Repository on to the Object field in the window.

Figure 5.
Fill out the fields similar to below (figure 6)

Figure 6.
Press Add.
The scheduling is now complete.
The script is now in place and will run as determined in figure 6.

Figure 7. Example of the newly scheduled harvesting of that model1 from the mart that is now running.